Seguimiento de tickets

Suite
Customer Experience
Producto
Qualtrics

Contenidos de la página

Atención: Estás leyendo acerca de una función que actualmente no está disponible para todos los clientes. Si desea más información o comprar acceso, hable con su Ejecutivo de Cuenta.

Acerca del seguimiento de tickets

Después de que su programa de entradas esté completo configuración y se están creando nuevos tickets, es hora de seguimiento con sus encuestados. Esta página repasa las distintas formas de gestionar sus tickets en la etapa de seguimiento, incluido cómo contactar al encuestado desde el ticket, cambiar el estado del ticket y más.

Para comenzar, puede seleccionar Entradas desde el menú de navegación que se muestra en cada página del sitio.

Consejo Q: ¿Quieres personalizar el aspecto de tu página de seguimiento? ¿Quieres descargar una lista de todas tus entradas? Verificar Opciones de la página de seguimiento ¡Para más información sobre esta página!

Página de seguimiento de Ticket

La página de seguimiento proporciona una tabla de sus tickets, incluidos detalles de los ticket , métricas y la capacidad de buscar y filtro. Para obtener más información sobre cómo navegar por la página de seguimiento, consulte Página de seguimiento de Ticket .

Expansión y contracción de tickets

Los tickets asignados a usted y a cualquier equipo al que pertenezca aparecerán en la página de seguimiento. Haga clic en un ticket para ver los detalles del ticket , ticket, cambiar el estado y más.

Mientras el ticket esté abierto, utiliza las opciones en la esquina superior derecha para pasar al siguiente ticket o al anterior. Haga clic en el incógnita para colapsar el ticket y regresar a la página de seguimiento.

Cambiar el estado del Ticket

Utilice el menú desplegable de estado para cambiar el estado del ticket . Cerrado Indica que un ticket ya no está activo.

Consejo Q: Si eres un Administrador de Marca/organización y desea cambiar los estados disponibles, consulte la Estado de Ticket personalizado función. Tenga en cuenta que el último estado siempre será el equivalente a Cerrado , y por lo tanto hacer que un ticket quede inactivo cuando se cambia a este estado.

Asignar tickets a usuarios, equipos o grupos

Cuando se asigna un ticket a alguien, esa persona ve ese ticket en la página de seguimiento de su cuenta. Esta persona o equipo también recibirá un correo electrónico informándole que se le ha asignado el ticket. Esta es una buena manera de dejarles saber a tus compañeros de equipo que son responsables de una tarea.

Puede cambiar a quién está asignado el ticket Haciendo clic en Asignar a, escribiendo el nombre completo de un usuario o equipo y presionando  Enter en tu teclado. Puede elegir a cualquier persona con licencia Qualtrics de su organización. El Grupo de Ticket Hay un campo desplegable separado al siguiente de este.

Consejo Q: Si su ticket ha sido asignado a un grupo No estará limitado a los miembros del grupo seleccionado cuando busque nuevos propietarios de ticket . Sin embargo, puedes hacer que solo se muestren los miembros del grupo, evitando que los usuarios asignen accidentalmente un ticket a alguien fuera del grupo. Contactar a Servicios de Cuenta Si está interesado en tener esta función habilitada. Sólo los usuarios con tickets califican. (Administradores de Marca/organización y Administradores de tickets siempre podrán reasignar tickets a quien quieran, independientemente del grupo de ticket ).

Asignación de prioridad

La prioridad de un ticket es la urgencia con la que desea que usted o su equipo aborden la tarea descrita en el ticket. Cambie la prioridad haciendo clic Prioridad y seleccionar uno nuevo.

La prioridad de cada ticket se mostrará en la tabla de la página de seguimiento.

Causa raíz

El Razón principal El menú desplegable contiene el campo de causa raíz, que se puede utilizar para rastrear el origen del problema de un ticket. La causa raíz se configura cuando el tarea de ticket se crea, por lo que este campo no se incluye en todos los ticket.

Consejo Q : Si bien puede agregar una cantidad ilimitada de causas raíz a una tarea de ticket , solo las primeras 100 causas raíz serán visibles para que los usuarios puedan seleccionarlas.

Opciones avanzadas

Las opciones avanzadas para las causas raíz le permiten determinar si ciertos estados de ticket requieren o prohíben una causa raíz. Para acceder a estas opciones, haga clic en Mostrar opciones avanzadas debajo del cuadro de causas raíz. Tenga en cuenta que estas opciones no aparecerán hasta que haya creado al menos una causa raíz.

Luego puedes elegir lo siguiente:

  • Se requiere una causa raíz para los siguientes estados :Esta opción hace que el asignador del ticket deba elegir una causa raíz cuando el ticket tiene un estado determinado. Puede utilizar el menú desplegable siguiente a la opción para elegir los estados relevantes.
  • Evitar que los usuarios establezcan causas raíz para los siguientes estados de ticket :Esta opción hace que el asignado al ticket no pueda elegir una causa raíz cuando el ticket tiene un estado determinado. Puede utilizar el menú desplegable siguiente a la opción para elegir los estados relevantes.

Resúmenes de Ticket

El usuario que Configurar la tarea del ticket Puede optar por agregar contenido importante al resumen del ticket. Los resúmenes de Ticket pueden ayudarle a comprender por qué se creó el ticket y qué seguimiento se espera que le dé. Si no ve esta sección significa que no se configuraron resúmenes.

Cómo agregar resúmenes de Ticket

Cuando tarea de creación de ticket El resumen del ticket se puede encontrar después de ingresar la prioridad y el propietario del ticket .

Se le da la opción de definir un Puntaje o Comentarios basado en las respuestas que el encuestado dio en la encuesta. Estos campos se pueden extraer de preguntas, datos embebidos, ubicación geoIP, fecha/hora, campo del panel (información de contacto ), cuotas, ID de respuesta o “Enlace de respuesta”.

Consejo Q: “Enlace de respuesta” contiene un enlace a la respuesta completa de la encuesta . Este enlace caduca exactamente siete días después de ser generado.

Los mejores campos para cargar aquí contendrán información que ayudará a quienes toman los tickets a comprender por qué se creó este ticket y por qué es importante actuar al respecto. Por ejemplo, los opinión abiertos funcionarían bien como comentarios del ticket , mientras que la calificación CSAT que el encuestado le dio a su producto podría ser la puntuación del ticket .

Consejo Q: Para basar la puntuación del ticket en lo real puntuación Te agregamos a la encuesta, necesitarás Establezca un campo de datos embebidos igual a la puntuación .

Datos del ticket

El usuario que Configurar la tarea del ticket Puede optar por agregar los campos de datos de puntaje y ticket a su ticket, que se mostrarán en el Detalles de la Ticket sección. Si no ve esta sección, significa que no se incluyeron detalles del ticket .

Perfil del cliente

Consejo Q: Esta función solo está disponible si tiene acceso a XM Directory .

Si tiene acceso al XM Directory y se genera un ticket para un contacto específico de su directorio, puede ver la información de ese contacto dentro del mismo ticket .

Para ver todos los datos del perfil del XM Directory, incluidos atributos y puntos de contacto Para el contacto, haga clic Ver la actividad del cliente . La cronología del punto de contacto relevante para el ticket seleccionado aparecerá primero, y cualquier otra cronología de punto de contacto para el contacto aparecerá debajo. Puede hacer clic en cualquier punto de contacto para ver más detalles sobre esa interacción específica.

Visualización de la respuesta de la Encuesta

El usuario que Configurar la tarea del ticket puede optar por permitir que los usuarios vean la respuesta de la encuesta dentro del ticket. Para ver la respuesta de la encuesta , haga clic en el Respuesta de la encuesta de clientes menú desplegable.

Consejo Q: Si no ve esta sección, significa que esta función fue deshabilitada en la tarea del ticket .

Consejo Q: Si el usuario que visualiza el ticket no tiene acceso de colaboradores Para el proyecto de encuesta , la respuesta de la encuesta al cliente se verá diferente ya que ciertos elementos no son compatibles.

Comentarios

Se pueden agregar y ver comentarios en la sección de comentarios para proporcionar aclaraciones e información adicional sobre el ticket. Para editar o eliminar comentarios, haga clic en los tres puntos de la derecha.

Visualización de la actividad del cliente

Consejo Q: Esta función solo está disponible si tiene acceso a XM Directory .

Si tiene acceso al XM Directory y se genera un ticket para un contacto específico de su directorio, puede ver la información de ese contacto dentro del mismo ticket .

Para ver la información de un contacto, haga clic en Ver la actividad del cliente en el ticket.

Aparecerá una ventana que tiene la información del contacto. En la sección Perfil, puedes ver cualquiera de los contactos. atributos . Esto incluye su nombre, apellido, dirección de correo electrónico, estado de suscribirse , ID de referencia, número de teléfono, idioma y cualquier datos embebidos.

La sección Línea de tiempo contiene todos los puntos de interacción Para su contacto. El punto de contacto relevante para el ticket seleccionado aparecerá primero, y cualquier otro punto de contacto para el contacto aparecerá debajo. Puede hacer clic en cualquier evento para ver más detalles sobre esa interacción específica.

Atención: Si la encuesta tiene una fin de la encuesta con el NO registre ninguna información personal y elimine la asociación del panel Si la configuración está habilitada, las respuestas serán anónimas y la actividad del cliente no estará disponible en los tickets.

Correos electrónicos de seguimiento

Cuando haya terminado con un ticket, es posible que desee hacer un seguimiento con los compañeros de equipo que lo ayudaron con el ticket o con la persona a la que ayudó a ticket. Redacte un correo electrónico haciendo clic Enviar correo electrónico .

Consejo Q: Los correos electrónicos de Seguimiento solo se pueden enviar a un destinatario a la vez.

Cualquier correo electrónico enviado a través de un ticket aparecerá en el Historial de correo electrónico sección del ticket.

Consejo Q: Dependiendo de la configuración de su marca, es posible que tenga opciones ligeramente diferentes al redactar un correo electrónico. Por ejemplo, aquellos con Correo electrónico bidireccional en tickets no se podrá modificar la dirección Responder, ya que se aplica una personalizada para vincular la información del ticket a los correos. La dirección de remitente es la predeterminada que se haya establecido para la marca/organización, o la dirección de correo electrónico de su cuenta si no se ha establecido un valor predeterminado personalizado. Tenga en cuenta que si la dirección de remitente utiliza un dominio que no es de Qualtrics, el dominio debe ser configurado para su uso dentro de Qualtrics .
Consejo Q: ¿Quieres configurar tu correo electrónico predeterminado para la información de contacto de tus encuestados o la información que ellos proporcionan en la encuesta? Ver el Dirección de correo electrónico de seguimiento predeterminada página.

Al redactar su correo electrónico de seguimiento, puede minimizar o maximizar la ventana Enviar correo electrónico para verificar la información de un ticket o para pausar la redacción de su correo electrónico mientras realiza otra acción con sus tickets.

Consejo Q: Si tu Datos del ticket contiene un campo llamado “Correo electrónico”, el valor almacenado en este campo se agregará automáticamente al campo “Para” al enviar un correo electrónico de seguimiento.

Correo electrónico bidireccional en tickets

Atención: Si eres un Administrador de Marca/organización y desea acceder a billetes de ida y vuelta, póngase en contacto. Servicios de Cuenta . ¡Una vez que esta función esté activada, estará activada para toda la marca/organización!
Atención: Los correos electrónicos bidireccionales no están disponibles para las marcas FedRAMP .

Todas las respuestas a los correos electrónicos enviados a través de tickets se enumeran en el Historial de correo electrónico sección.

Consejo Q: Toda comunicación por correo electrónico relacionada con un ticket se agrupará en un único hilo de correo electrónico. Tenga en cuenta que se creará un nuevo hilo si se edita la línea de sujeto .

Cada vez que alguien responda a un correo electrónico de ticket , el propietario del ticket recibirá una notificación por correo electrónico. Sin embargo, no se les enviará el mensaje directamente. Es mejor continuar la comunicación por correo electrónico a través del ticket para preservar el anonimato del propietario del ticket y mantener las respuestas archivadas juntas en el mismo lugar.

Haga clic aquí para ver un ejemplo de correos electrónicos enviados a través de tickets bidireccionales.

Advertencia: Correos electrónicos salientes Los datos enviados desde el ticket mostrarán el nombre, apellido y dirección de correo electrónico del propietario del ticket tal como figuran en la cuenta de Qualtrics del usuario. Para preservar el anonimato de estos correos electrónicos, asegúrese de que el nombre, apellido y dirección de correo electrónico utilizados para la cuenta de usuario de Qualtrics no revelen información de identificación personal.

Su Administrador de Marca/organización Puede elegir si los tickets se vuelven a abrir cuando recibe un correo electrónico ajustándolo estado del correo electrónico entrante ajustes. Esto le facilitará el seguimiento de sus encuestados.

Si su organización no tiene habilitados los correos electrónicos bidireccionales en los tickets, aún podrá enviar correos electrónicos desde los tickets, pero no verá las respuestas a ese correo electrónico en el ticket. Además, no tendrá acceso a la configuración de estado entrante relacionada con los correos electrónicos bidireccionales. (Tú voluntad poder editar los campos de correo electrónico de respuesta, nombre del remitente y correo electrónico del remitente).

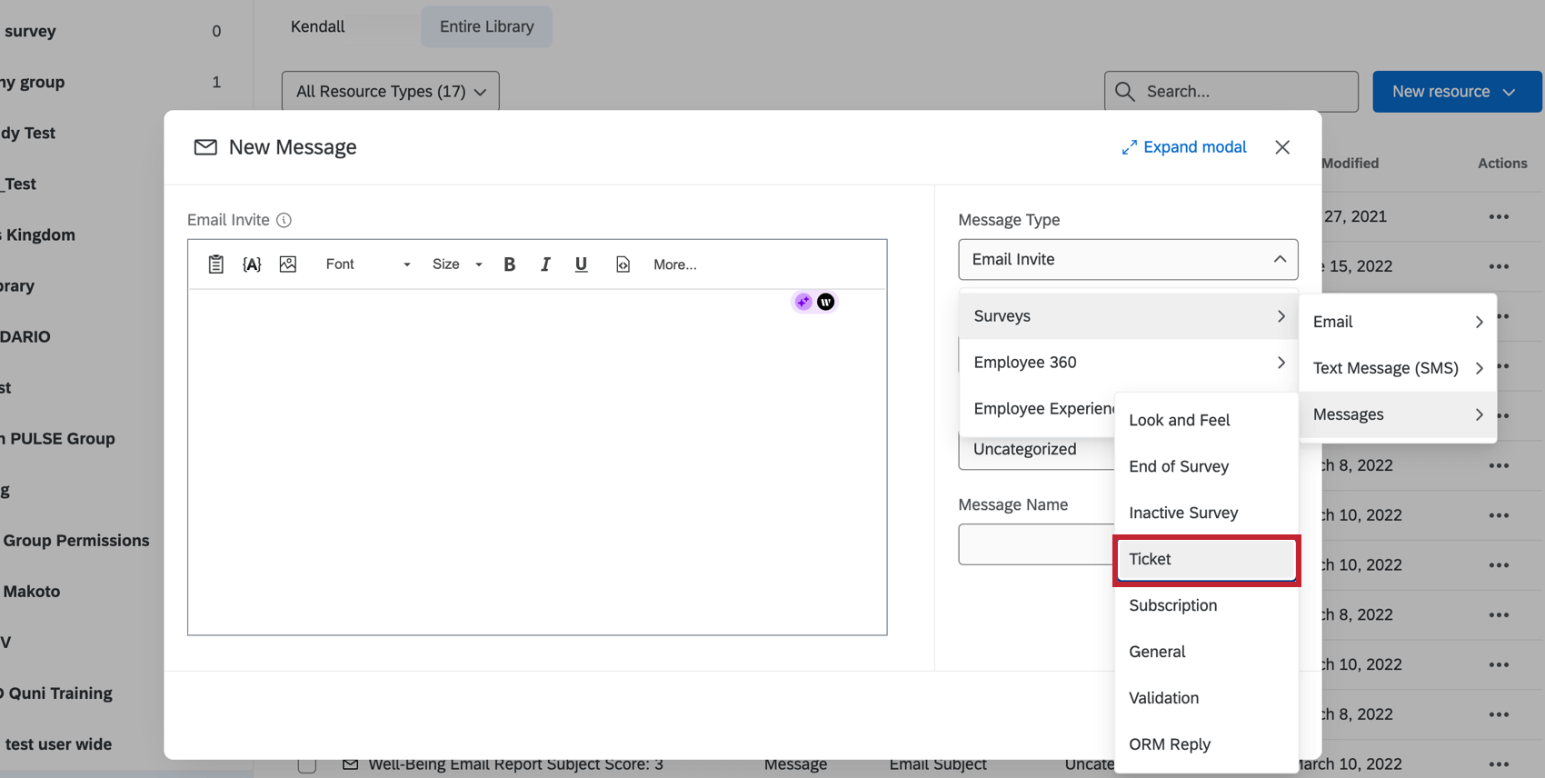
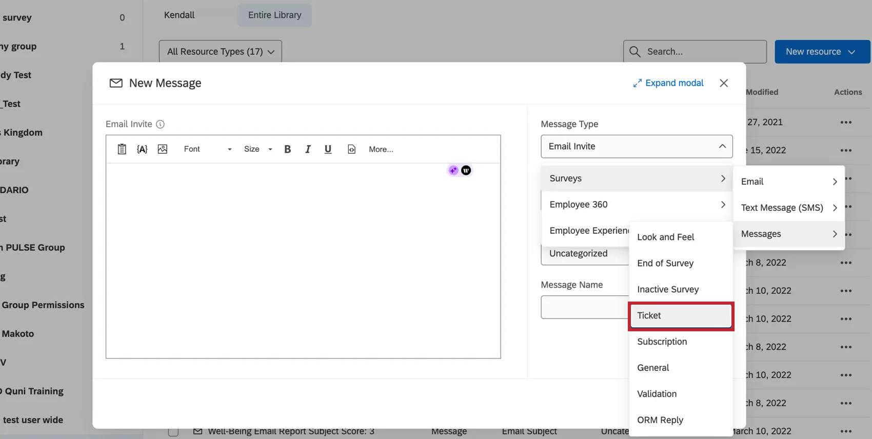
Creación de correos electrónicos con Ticket reutilizables

Para crear un correo electrónico de ticket que pueda usar una y otra vez, siga las instrucciones para Crear un mensaje en una Biblioteca . Cambiar el tipo de mensaje a Mensajes de Ticket .

Para cargar un mensaje guardado en su biblioteca en un correo electrónico de ticket , navegue hasta el ticket y haga clic en Enviar correo electrónico . A continuación, seleccione un mensaje de la Seleccionar plantilla de mensaje menú desplegable.

Consejo Q: La posibilidad de utilizar mensajes de la biblioteca en los correos electrónicos de ticket también está disponible en Aplicación móvil XM . Esta opción se puede encontrar en Plantilla de correo electrónico Cuando vas a enviar un correo electrónico.

Eliminar tickets

Si eres un Administrador de Marca/organización Podrás eliminar tickets haciendo clic en Borrar en la esquina superior derecha del ticket abierto.

Tickets secundarios

Los sub-tickets son tickets que se vinculan a otro ticket”principal”. Esta es una función excelente para usar si ha descubierto que uno de sus problemas de ticket en realidad involucra varias tareas diferentes, lo que podría requerir diferentes equipos o colegas para resolverlo.

Ejemplo: Digamos que un cliente responde que está muy insatisfecho. Sus opinión indican que su experiencia con la atención al cliente fue negativa, pero que también tienen un problema con su representante de ventas. Puede crear un subticket para el representante de ventas y otro subticket para el representante de soporte, pidiéndoles a cada uno que hagan un seguimiento del cliente por separado.

Creando un Sub-Ticket

Puede crear un sub-ticket haciendo clic en el Sub-entradas Desplegable y haciendo clic Crear un sub-ticket .

Desde esta ventana, puede designar un nombre para el ticket, establecer la prioridad, indicar el estado, asignar un propietario, asignar un equipo y proporcionar comentarios adicionales.

Gestión de sub-tickets

Si eres el propietario del ticket principal, podrás ver todos los subtickets creados para el principal.

Haga clic en el enlace de ID a la izquierda del subticket para abrirlo. Desde esta ventana, puede agregar comentarios, cambiar la prioridad, cambiar la asignación y enviar correos electrónicos de seguimiento. Administradores de Marca/organización También puede eliminar el ticket haciendo clic en el icono de la papelera a la derecha del nombre del ticket .

Propiedad

El propietario de un sub-ticket puede ver el ticket principal al hacer clic en el enlace del ticket principal dentro del sub-ticket. No pueden editar este ticket, pero pueden dejar comentarios en él.

Los propietarios de sub-tickets no pueden ver otros sub-tickets del ticket principal, a menos que también sean propietarios de esos sub-tickets. Esto le permite mantener la privacidad entre diferentes equipos que trabajan en diferentes tareas.

Consejo Q: A Administrador de Marca/organización pueden ver todos los tickets de la marca/organización, incluidos los sub-tickets que no les pertenecen.Todos los usuarios tienen la posibilidad de ver y editar todos los subtickets creados para un ticket principal que poseen.

Hay ocasiones en las que, al realizar el seguimiento de los tickets, es posible que necesites volver rápidamente a tu Tablero.

Cuando esté dentro de la página de su ticket , puede regresar a un Tablero de CX haciendo clic en el Ver el Tablero menú desplegable en la parte superior derecha y elegir el Tablero por nombre.

Muchas de las páginas de este sitio han sido traducidas del inglés original utilizando la traducción automática. Aunque en Qualtrics hemos realizado nuestra diligencia debida para obtener las mejores traducciones automáticas posibles, la traducción automática nunca es perfecta. El texto original en inglés se considera la versión oficial, y cualquier discrepancia entre el inglés original y las traducciones automáticas no son legalmente vinculantes.

¿Le fue útil esta información?

Los comentarios que envía aquí solo se usan para ayudar a mejorar esta página.

¡Genial! ¡Gracias por tus comentarios!

¡Gracias por tus comentarios!