Nachbereitung von Tickets

Suite
Customer Experience
Produkt
Qualtrics

Was finden Sie hier?

Achtung: Sie lesen von einer Funktion, die derzeit nicht für alle Mandanten verfügbar ist. Wenn Sie weitere Informationen wünschen oder Zugang erwerben möchten, wenden Sie sich an Ihren Benutzerkonto.

Informationen zum Nachverfolgen von Tickets

Nachdem Ihr Ticket-Programm eingerichtet ist und neue Tickets erstellt wurden, ist es an der Zeit, ein Follow-up mit Ihren Befragten durchzuführen. Auf dieser Seite werden die vielen Möglichkeiten erläutert, wie Sie Ihre Tickets in der Folgephase verwalten, einschließlich der Kontaktaufnahme mit dem Befragte:r aus dem Ticket, dem Ändern des Ticket usw.

Um zu beginnen, können Sie Folgendes auswählen: Tickets aus dem Navigationsmenü, das auf jeder Seite der Website angezeigt wird.

Tipp: Möchten Sie anpassen, wie Ihre Folgeseite aussieht? Möchten Sie eine Liste aller Ihrer Tickets herunterladen? Auschecken Optionen für Folgeseite Für mehr über diese Seite!

Ticket

Die Folgeseite enthält eine Tabelle Ihrer Tickets, einschließlich Ticket, Metriken und der Möglichkeit zum Suchen und Filtern. Weitere Informationen zur Navigation auf der Folgeseite finden Sie unter. Ticket.

Tickets erweitern und minimieren

Tickets, die Ihnen und jedem Team, dem Sie angehören, zugeordnet sind, werden auf der Folgeseite aufgeführt. Klicken Sie auf ein Ticket, um die Ticket anzuzeigen, das Ticket zuzuordnen, den Status zu ändern usw.

Wenn das Ticket geöffnet ist, verwenden Sie die Optionen in der oberen rechten Ecke, um zu Ihren weiter oder vorherigen Tickets zu wechseln. Klicken Sie auf das Symbol X um das Ticket zu komprimieren und zur Folgeseite zurückzukehren.

Ticketstatus ändern

Verwenden Sie die Status-Dropdown-Liste, um die Status des Ticket. Geschlossen zeigt an, dass ein Ticket nicht mehr aktiv ist.

Tipp: Wenn Sie ein Instanz und Sie ändern möchten, welche Status verfügbar sind, sehen Sie sich die Benutzerdefinierter Ticket Funktion. Beachten Sie, dass der letzte Status immer das Äquivalent zu Geschlossenund damit ein Ticket inaktiv setzen, wenn Sie in diesen Status wechseln.

Zuordnen von Tickets zu Benutzern, Teams oder Gruppen

Wenn ein Ticket jemandem zugeordnet wird, sieht er das Ticket auf der Folgeseite seines Benutzerkonto. Diese Person oder dieses Team erhält außerdem eine E-Mail, in der sie über die ihr zugewiesenen Ticket informiert werden. Dies ist eine gute Möglichkeit, Ihren Teamkollegen mitzuteilen, dass sie für eine Aufgabe verantwortlich sind.

Sie können ändern, wem das Ticket zugewiesen ist, indem Sie auf Zuweisen an klicken , den vollständigen Namen eines Benutzers oder Teams eingeben und die Taste Enter auf Ihrer Tastatur drücken. Sie können jede Person in der Qualtrics Ihrer Organisation auswählen. Die Ticket ist ein separates Dropdown-Feld weiter.

Tipp: Wenn Ihr Ticket einem Gruppesind Sie nicht auf Mitglieder der ausgewählten Gruppe beschränkt, wenn Sie nach neuen Ticket suchen. Sie können jedoch festlegen, dass nur Gruppenmitglieder angezeigt werden. Dadurch wird verhindert, dass Benutzer ein Ticket versehentlich jemandem außerhalb der Gruppe zuweisen. Wenden Sie sich an das BENUTZERKONTO, wenn Sie an der Aktivierung dieser Funktion interessiert sind. Nur Benutzer mit Tickets sind qualifiziert.(Instanzen-Administratoren und Ticket-Administratoren können Tickets unabhängig von der Ticket-Gruppe jederzeit neu zuweisen)

Priorität zuweisen

Die Priorität eines Ticket ist, wie dringend Sie oder Ihr Team die im Ticket beschriebene Aufgabe erfüllen sollen. Ändern Sie die Priorität, indem Sie auf klicken. Priorität und eine neue auswählen.

Die Priorität für jedes Ticket wird in der Tabelle auf der Folgeseite angezeigt.

Ursache

Die Hauptgrund enthält das Feld für die Grundursache, mit dem die Ursache des Problems eines Ticket verfolgt werden kann. Die Ursache wird bei der Erstellung der Aufgabe des Tickets konfiguriert, daher ist dieses Feld nicht in jedem Ticket enthalten.

TIPP: Sie können zwar eine unbegrenzte Anzahl von Ursachen zu einer Ticket-Aufgabe hinzufügen, aber nur die ersten 100 Ursachen werden für die Benutzer zur Auswahl angezeigt.

Erweiterte Optionen

Mit den erweiterten Optionen für Grundursachen können Sie ermitteln, ob bestimmte Ticket eine Grundursache erfordern oder verbieten. Um auf diese Optionen zuzugreifen, wählen Sie Erweiterte Optionen anzeigen unter dem Feld für die Grundursachen. Beachten Sie, dass diese Optionen erst angezeigt werden, wenn Sie mindestens eine Grundursache angelegt haben.

Sie können dann Folgendes wählen:

  • Eine Grundursache ist für die folgenden Status erforderlich:: Diese Option bewirkt, dass der Ticket eine Grundursache auswählen muss, wenn das Ticket einen bestimmten Status hat. Sie können das Dropdown-Menü weiter der Option verwenden, um die relevanten Status auszuwählen.
  • Verhindern, dass Benutzer Grundursachen für die folgenden Ticket festlegen: Mit dieser Option kann der Ticket keine Grundursache auswählen, wenn das Ticket einen bestimmten Status hat. Sie können das Dropdown-Menü weiter der Option verwenden, um die relevanten Status auszuwählen.

Ticket-Zusammenfassungen

Der Benutzer, der die Aufgabe für das Ticket eingerichtet hat, kann der Zusammenfassung des Tickets wichtige Inhalte hinzufügen. Ticket können Ihnen dabei helfen, zu verstehen, warum das Ticket erstellt wurde und wie Sie es Follow-up sollten. Wenn Sie diesen Abschnitt nicht sehen, bedeutet dies, dass keine Zusammenfassungen erstellt wurden.

Ticket

Wenn Sie eine Aufgabe für ein Ticket erstellen, finden Sie die Zusammenfassung des Tickets, nachdem Sie die Priorität und den Besitzer des Tickets eingegeben haben.

Sie haben die Möglichkeit, eine Punktzahl oder Kommentare basierend auf Antworten, die der Befragte:r in der Umfrage gegeben hat. Diese Felder können aus Fragen, eingebettete Daten, GeoIP-Standort, Datum/Uhrzeit, Panel (Kontakt), Quoten, Antwort-ID oder „Antwortlink“ abgerufen werden.

Tipp: „Antwortlink“ enthält einen Link zur vollständigen Umfrage. Dieser Link läuft genau sieben Tage nach der Generierung ab.

Die am besten zu ladenden Felder enthalten Informationen, die Ihren Ticket-Teilnehmern helfen zu verstehen, warum dieses Ticket angelegt wurde und warum es wichtig ist, es zu bearbeiten. Beispielsweise würde offenes Feedback sowie die Ticket funktionieren, während die CSAT, die der Befragte:r Ihrem Produkt gegeben hat, die Ticket sein könnte.

Tipp: Um die Ticket auf der Grundlage der tatsächlichen Punktewertung Sie der Umfrage hinzugefügt haben, müssen Sie Folgendes tun: Legen Sie ein eingebettete Daten fest, das dem Score entspricht..

Ticket-Daten

Der Benutzer, der die Aufgabe für das Ticket eingerichtet hat, kann die Datenfelder für die Punktewertung und das TICKET zu Ihrem Ticket hinzufügen, die dann im Abschnitt Ticketdetails angezeigt werden. Wenn Sie diesen Abschnitt nicht sehen, bedeutet dies, dass keine Ticket enthalten waren.

Kundenprofil

Tipp: Diese Funktion ist nur verfügbar, wenn Sie Zugriff auf haben. XM Directory.

Wenn Sie Zugriff auf XM Directory haben und ein Ticket für einen bestimmten Kontakt aus Ihrem Verzeichnis generiert wird, können Sie die Informationen dieses Kontakt im Ticket selbst anzeigen.

So zeigen Sie alle XM Directory an, einschließlich Attribute und Kontaktpunkte Wählen Sie für den Kontakt Kundenaktivität anzeigen. Der für das ausgewählte Ticket relevante BERÜHRUNGSPUNKT wird an erster Stelle aufgelistet, und alle anderen Berührungspunkte des Kontakts werden darunter angezeigt. Sie können auf einen beliebigen Berührungspunkt klicken, um weitere Details zu dieser bestimmten Interaktion anzuzeigen.

Anzeigen der Umfrage

Der Benutzer, der die Aufgabe für das Ticket eingerichtet hat, kann festlegen, dass die Antworten auf die Umfrage im Ticket angezeigt werden können. Um die Umfrage anzuzeigen, klicken Sie auf das Umfrage Dropdown-Box.

TIPP: Wenn Sie diesen Abschnitt nicht sehen, bedeutet dies, dass diese Funktion in der Aufgabe Ticket deaktiviert wurde.

Tipp: Wenn der Benutzer, der das Ticket anzeigt, keine Zugriff Kollaborationspartner:in Im Umfrage sieht die Umfrage anders aus, da bestimmte Elemente nicht unterstützt werden.

Kommentare

Kommentare können im Kommentarabschnitt hinzugefügt und angezeigt werden, um zusätzliche Erläuterungen und Informationen zum Ticket bereitzustellen. Um Kommentare zu bearbeiten oder zu löschen, klicken Sie auf die drei Punkte auf der rechten Seite.

Kundenaktivität anzeigen

Tipp: Diese Funktion ist nur verfügbar, wenn Sie Zugriff auf haben. XM Directory.

Wenn Sie Zugriff auf XM Directory haben und ein Ticket für einen bestimmten Kontakt aus Ihrem Verzeichnis generiert wird, können Sie die Informationen dieses Kontakt im Ticket selbst anzeigen.

Um die Informationen eines Kontakt anzuzeigen, klicken Sie auf Kundenaktivität anzeigen auf dem Ticket.

Ein Fenster mit den Kontakt wird angezeigt. Im Abschnitt Profil wird jeder Kontakt angezeigt. Attribute. Dazu gehören der Vorname, der Nachname, die E-Mail-Adresse, der Opt-in, die Referenz-ID, die Telefonnummer, die Sprache und alle zusätzlichen eingebettete Daten.

Der Abschnitt Zeitleiste enthält alle Interaktionspunkte für Ihren Kontakt. Der für das gewählte Ticket relevante Berührungspunkt wird an erster Stelle aufgelistet, und alle anderen Berührungspunkte des Kontakts erscheinen darunter. Sie können auf ein beliebiges Ereignis klicken, um weitere Details zu dieser bestimmten Interaktion anzuzeigen.

Achtung: Wenn die Umfrage eine Ende der Umfrage mit dem Erfassen Sie KEINE persönliche Informationen und entfernen Sie die Panel. aktiviert ist, sind die Antworten anonym, und die Kundenaktivität ist in Tickets nicht verfügbar.

E-Mails nachverfolgen

Wenn Sie mit einem Ticket fertig sind, können Sie Follow-up, die Ihnen beim Ticket geholfen haben, oder der Person, der Sie beim Lösen des Ticket geholfen haben. Verfassen Sie eine E-Mail, indem Sie auf klicken. E-Mail senden.

Tipp: Follow-up können jeweils nur an einen Empfänger:in gesendet werden.

Alle E-Mails, die über ein Ticket gesendet werden, werden im E-Mail-Verlauf Abschnitt des Ticket.

Tipp: Abhängig von den Einstellungen Ihrer Instanz haben Sie beim Verfassen einer E-Mail möglicherweise etwas andere Optionen. Bei Tickets mit 2-Wege-E-Mails kann die Reply-To-Adresse beispielsweise nicht geändert werden, da eine benutzerdefinierte Adresse übernommen wird, um die Ticket-Informationen mit den E-Mails zu verknüpfen. Die Absenderadresse entspricht dem Standardwert, der für die Instanz festgelegt wurde, oder der E-Mail-Adresse Ihres Benutzerkonto, wenn kein benutzerdefinierter Standardwert festgelegt wurde. Hinweis: Wenn die Absenderadresse eine Nicht-Qualtrics-Domäne verwendet, muss die Domäne für die Verwendung in Qualtrics konfiguriert .
Tipp: Möchten Sie Ihre Standard-E-Mail auf die Kontakt Ihrer Umfrageteilnehmer oder auf die Informationen, die sie in der Umfrage angeben, festlegen? Siehe Standard-E-Mail-Adresse für Folgeaktion Seite.

Wenn Sie Ihre Folge-E-Mail verfassen, können Sie das Fenster E-Mail senden minimieren oder maximieren, um Informationen zu einem Ticket zu prüfen oder das Schreiben Ihrer E-Mail anzuhalten, während Sie eine andere Aktion mit Ihren Tickets ausführen.

Tipp: Wenn Ihr Ticket enthält das Feld „E-Mail“. Der in diesem Feld gespeicherte Wert wird beim Senden einer Folge-E-Mail automatisch zum Feld „An“ hinzugefügt.

2-Way E-Mail in Tickets

Achtung!: Wenn Sie ein Administrator:in der Instanz sind und Zugang zu 2-Wege-Tickets haben möchten, wenden Sie sich bitte an das Benutzerkonto. Sobald diese Funktion aktiviert ist, wird sie für die gesamte Instanz aktiviert!
Achtung: 2-Wege-E-Mails sind für FedRAMP-Marken nicht verfügbar.

Alle Antworten auf E-Mails, die über Tickets gesendet werden, werden im E-Mail-Verlauf Abschnitt.

TIPP: Die gesamte E-Mail Kommunikation für ein Ticket wird als ein einziger E-Mail-Thread geführt. Bitte beachten Sie, dass ein neues Thema erstellt wird, wenn die Betreffzeile bearbeitet wird.

Wann immer jemand auf eine Ticket-E-Mail antwortet, erhält der Besitzer des Tickets eine E-Mail-Benachrichtigung. Sie werden die Nachricht jedoch nicht direkt senden. Es empfiehlt sich, die per E-Mail gesendete kommunikation über das Ticket fortzusetzen, um die Anonymität des Ticket zu wahren und Antworten zusammen am selben Ort zu archivieren.

Klicken Sie hier, um ein Beispiel für E-Mails zu sehen, die über 2-Wege-Tickets verschickt werden.

Warnung: Ausgehende E-Mails, die vom Ticket aus gesendet werden, zeigen den Vornamen, den Nachnamen und die E-Mail-Adresse des Ticket-Besitzers an, wie sie im Benutzerkonto des Benutzers bei Qualtrics aufgelistet sind. Um die Anonymität dieser E-Mails zu wahren, stellen Sie sicher, dass der Vorname, der Nachname und die E-Mail-Adresse, die für das Benutzerkonto von QUALTRICS verwendet werden, keine persönlich identifizierbaren Informationen preisgeben.

Ihre Instanz kann wählen, ob Tickets erneut geöffnet werden, wenn Sie eine E-Mail erhalten, indem Sie Status der eingehenden E-Mail Einstellungen. Auf diese Weise können Sie Ihre Umfrageteilnehmer leichter Follow-up.

Wenn in Ihrer ORGANISATION keine 2-Wege-E-Mails in Tickets aktiviert sind, können Sie zwar weiterhin E-Mails aus Tickets heraus versenden, aber Sie werden die Antworten auf diese E-Mails im Ticket nicht sehen. Außerdem haben Sie keinen Zugriff auf eingehende Statuseinstellungen für 2-Wege-E-Mails. (Sie wird in der Lage sein, die Felder „Antwort-E-Mail“, „Von Name“ und „Von E-Mail“ zu bearbeiten.)

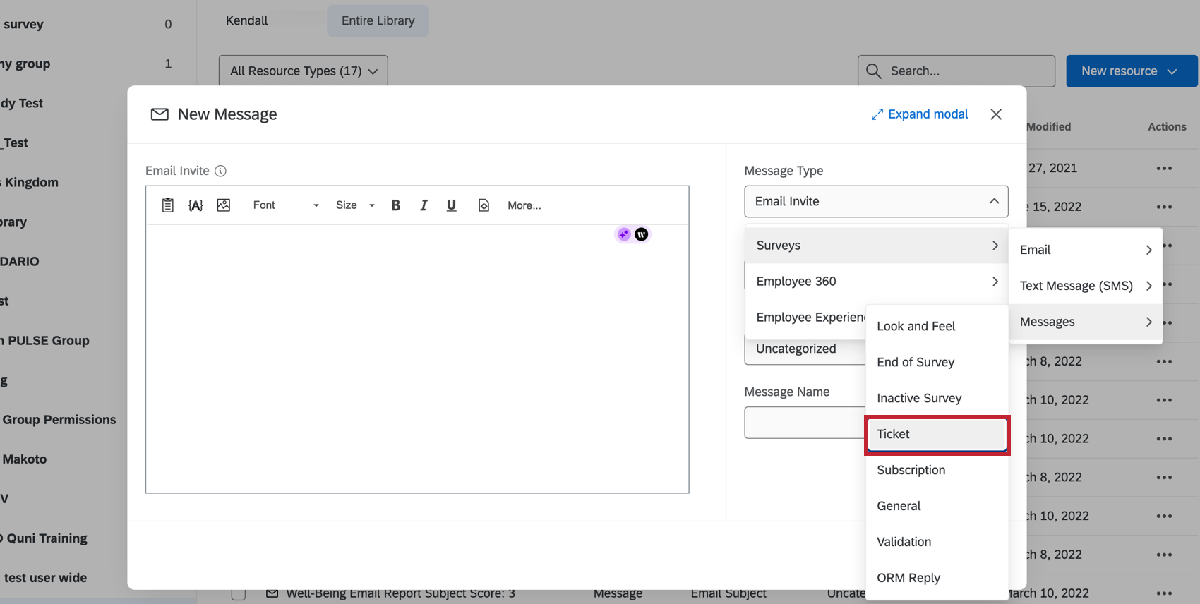
Wiederverwendbare Ticket anlegen

Um eine Ticket anzulegen, die Sie immer wieder verwenden können, folgen Sie den Anweisungen für Erstellen einer Nachricht in einer Bibliothek. Ändern Sie die Nachrichtentyp bis Ticket.

Um eine in Ihrer Bibliothek gespeicherte Nachricht in einer Ticket zu laden, navigieren Sie zum Ticket, und klicken Sie auf E-Mail senden. Wählen Sie dann eine Nachricht aus der Nachrichtenvorlage auswählen Dropdown-Box.

Tipp: Die Möglichkeit, Bibliothek in Ticket zu verwenden, ist auch in der XM. Diese Option finden Sie unter E-Mail-Vorlage wenn Sie eine E-Mail senden.

Tickets löschen

Wenn Sie ein Instanz, Sie können Tickets löschen, indem Sie auf Löschen in der oberen rechten Ecke des offenen Ticket.

Unter-Tickets

Untertickets sind Tickets, die mit einem anderen übergeordneten Ticket verknüpft sind. Dies ist eine großartige Funktion, die Sie verwenden können, wenn Sie festgestellt haben, dass eines Ihrer Ticket mehrere verschiedene Aufgaben umfasst, die möglicherweise verschiedene Teams oder Kollegen zu lösen haben.

Beispiel: Angenommen, ein Kunde antwortet, dass er sehr unzufrieden war. Ihr Feedback zeigt, dass ihre Erfahrung mit dem Kundensupport negativ war, aber auch ein Problem mit ihrem Vertriebsmitarbeiter hat. Sie können ein Unterticket für den Vertriebsmitarbeiter und ein weiteres Unterticket für den Support-Mitarbeiter anlegen, in dem diese jeweils aufgefordert werden, sich separat an den Kunden Follow-up.

Unter-Ticket anlegen

Sie können ein Unter-Ticket anlegen, indem Sie auf das Symbol Untertickets aus, und klicken Sie auf Unter-Ticket anlegen.

In diesem Fenster können Sie einen Namen für das Ticket festlegen, die Priorität festlegen, den Status angeben, einen Verantwortlichen zuordnen, ein Team zuordnen und zusätzliche Kommentare eingeben.

Untertickets verwalten

Wenn Sie Eigentümer des übergeordneten Ticket sind, können Sie alle Untertickets sehen, die für das übergeordnete Ticket angelegt wurden.

Klicken Sie auf den Link ID links neben dem Unterticket, um es zu öffnen. In diesem Fenster können Sie Kommentare hinzufügen, die Priorität ändern, die Zuordnung ändern und Folge-E-Mails senden. Instanz kann das Ticket auch löschen, indem Sie auf das Papierkorbsymbol rechts neben dem Ticket klicken.

Eigentum

Der Besitzer eines Untertickets kann das übergeordnete Ticket anzeigen, wenn er auf den Link für das übergeordnete Ticket im Unterticket klickt. Sie können dieses Ticket nicht bearbeiten, aber Kommentare dazu hinterlassen.

Besitzer von Untertickets können keine anderen Untertickets des übergeordneten Ticket anzeigen, es sei denn, sie sind auch Eigentümer dieser Untertickets. Auf diese Weise können Sie den Datenschutz zwischen verschiedenen Teams pflegen, die an verschiedenen Aufgaben arbeiten.

Tipp: A Instanz kann alle Tickets der Instanz sehen, einschließlich der Untertickets, die nicht zu ihnen gehören. Alle Benutzer können alle Untertickets anzeigen und bearbeiten, die für ein übergeordnetes Ticket angelegt wurden, dessen Eigentümer sie sind.

Es gibt Zeiten, in denen Sie Tickets nachverfolgen müssen, um schnell zurück zu Ihrem Dashboard zu navigieren.

Wenn Sie sich auf Ihrer Ticket-Seite befinden, können Sie zu einem CX-Dashboard zurückkehren, indem Sie auf das Dropdown-Menü “View Dashboard” oben rechts klicken und das Dashboard nach seinem Namen auswählen.

Viele Seiten dieses Portals wurden mithilfe maschineller Übersetzung aus dem Englischen übersetzt. Obwohl wir bei Qualtrics die bestmögliche maschinelle Übersetzung ausgewählt haben, um ein möglichst gutes Ergebnis zu bieten, ist maschinelle Übersetzung nie perfekt. Der englische Originaltext gilt als offizielle Version. Abweichungen zwischen dem englischen Originaltext und den maschinellen Übersetzungen sind nicht rechtlich bindend.

Hat Ihnen das weitergeholfen?

Das von Ihnen eingereichte Feedback, dient lediglich dazu, diese Seite zu verbessern.

Großartig! Vielen Dank für die Rückmeldung!

Vielen Dank für die Rückmeldung!