Suivi des tickets

Suite
Customer Experience
Produit
Qualtrics

Contenus de cette page

Attention : Vous êtes en train de lire une fonction qui n’est pas encore disponible pour tous les clients. Si vous souhaitez obtenir plus d’informations ou acheter un accès, adressez-vous à votre Commercial.

À propos du suivi des tickets

Après la mise en place de votre programme de tickets et la création de nouveaux tickets, il est temps d’assurer le suivi de vos répondants. Cette page passe en revue les nombreuses façons de gérer vos tickets à l’étape du suivi, y compris le contact avec le répondant du ticket, la modification du statut du ticket, et plus encore.

Pour commencer, vous pouvez sélectionner Tickets dans le menu de navigation affiché sur chaque page du site.

Astuce: Vous souhaitez personnaliser l’apparence de votre page de Suivi ? Vous souhaitez télécharger la liste de tous vos tickets ? Consultez les options de la page de suivi pour en savoir plus sur cette page !

Page de suivi du ticket

La page de suivi fournit un tableau de vos tickets comprenant les détails du ticket, les métriques et la possibilité d’effectuer des recherches et des filtres. Pour plus d’informations sur la navigation dans la page de suivi, voir Page de suivi des tickets.

Élargissement et réduction des tickets

Les tickets qui vous sont attribués, ainsi qu’à toute équipe à laquelle vous appartenez, seront listés dans la page de suivi. Cliquez sur un ticket pour en voir les détails, l’attribuer, en modifier le statut, etc.

Pendant que le ticket est ouvert, utilisez les options dans le coin supérieur droit pour passer à vos tickets suivants ou précédents. Cliquez sur le X pour réduire le ticket et revenir à la page de suivi.

Modification du statut du ticket

Utilisez le menu déroulant du statut pour modifier la création du ticket. Closed indique qu’un ticket n’est plus actif.

Astuce : Si vous êtes un Administrateur de l’Organisation et que vous souhaitez modifier les statuts disponibles, consultez la fonction de personnalisation du statut des tickets. Notez que le dernier statut sera toujours l’équivalent de Fermé, et rendra donc un ticket inactif lorsqu’il passera à ce statut.

Création de Tickets à des Utilisateurs, des Équipes ou des Groupes

Lorsqu’un ticket est attribué à une personne, celle-ci voit ce ticket dans la page de suivi de son compte. Cette personne ou cette équipe recevra également un e-mail l’informant que le ticket lui a été attribué. C’est un bon moyen de faire savoir à vos coéquipiers qu’ils sont responsables d’une tâche.

Vous pouvez changer la personne à qui le ticket est attribué en cliquant sur Attribuer à, en tapant le nom complet d’un utilisateur ou d’une équipe, et en appuyant sur Enter sur votre clavier. Vous pouvez choisir n’importe qui dans la licence Qualtrics de votre organisation. Le groupe de Tickets est un champ déroulant distinct situé juste à côté.

Astuce : Si votre ticket a été attribué à un groupe, vous ne serez pas limité aux membres du groupe sélectionné lorsque vous rechercherez de nouveaux propriétaires de tickets. Cependant, vous pouvez faire en sorte que seuls les membres du groupe soient affichés, afin d’éviter que les utilisateurs n’attribuent accidentellement un ticket à une personne extérieure au groupe. Contactez le service des comptes si vous souhaitez que cette fonction soit activée. Seuls les utilisateurs ayant des tickets sont éligibles.( Les Administrateurs de l’Organisation et les Administrateurs de Tickets pourront toujours réassigner des tickets à qui ils veulent, indépendamment du groupe de tickets)

Attribution de priorité

La priorité d’un ticket est le degré d’urgence avec lequel vous ou votre équipe devez vous occuper de la tâche décrite dans le ticket. Modifiez la priorité en cliquant sur Priorité et en sélectionnant une nouvelle priorité.

La priorité pour chaque ticket sera indiquée dans le tableau de la page de suivi.

Causes principales

Le menu déroulant Motif principal contient le champ de la cause première, qui peut être utilisé pour remonter à la source du problème d’un ticket. La cause première est configurée lors de la création de la tâche du ticket , ce champ n’est donc pas inclus dans tous les tickets.

Astuce : Bien que vous puissiez ajouter un nombre illimité de causes profondes à une tâche de ticket, seules les 100 premières causes profondes seront visibles pour les utilisateurs.

Options avancées

Les options avancées pour les causes profondes vous permettent de déterminer si certains statuts de ticket requièrent ou interdisent une cause profonde. Pour accéder à ces options, cliquez sur Afficher les options avancées sous la boîte des causes premières. Notez que ces options n’apparaîtront pas tant que vous n’aurez pas créé au moins une cause première.

Vous pouvez ensuite choisir les options suivantes :

  • Une cause première est requise pour les statuts suivants: Cette option fait en sorte que l’assignateur du ticket doit choisir une cause première lorsque le ticket a un certain statut. Vous pouvez utiliser le menu déroulant suivant l’option pour choisir le(s) statut(s) approprié(s).
  • Empêcher les utilisateurs de définir des causes profondes pour les statuts de tickets suivants: Cette option fait en sorte que l’assignateur de ticket ne puisse pas choisir une cause racine lorsque le ticket a un certain statut. Vous pouvez utiliser le menu déroulant suivant l’option pour choisir le(s) statut(s) approprié(s).

Résumés de ticket

L’utilisateur qui a créé la tâche du ticket peut choisir d’ajouter un contenu important au résumé du ticket. Les résumés de tickets peuvent vous aider à comprendre pourquoi le ticket a été créé et comment vous êtes censé en assurer le suivi. Si vous ne voyez pas cette section, cela signifie qu’aucun résumé n’a été mis en place.

Création de Tickets

Lors de la création d’une tâche de ticket, le résumé du ticket se trouve après la saisie de la priorité et du propriétaire du ticket.

Vous avez la possibilité de définir une Notation ou des Commentaires sur la base des réponses données par la personne interrogée dans l’enquête. Ces champs peuvent être tirés des questions, des données intégrées, de la localisation géoIP, de la date/heure, du champ Panel (informations de contact), des quotas, de l’identifiant de la réponse ou du “Lien intégré à la réponse”

Astuce : “Lien vers la réponse” contient un lien vers la réponse complète à l’enquête. Ce lien expire exactement sept jours après avoir été généré.

Les meilleurs champs à charger ici contiendront des informations qui aideront vos Tickets à comprendre pourquoi ce ticket a été créé et pourquoi il est important d’y donner suite. Par exemple, les commentaires ouverts peuvent être utilisés pour les tickets, tandis que la notation CSAT attribuée par la personne interrogée à votre produit peut être utilisée pour la création du ticket.

Astuce : Pour baser la création du ticket sur la notation réelle que vous avez ajoutée à l’enquête, vous devrez définir un champ de données intégrées égal à la notation.

Données du ticket

L’utilisateur qui a créé la tâche de ticket peut choisir d’ajouter les champs Notation et Données du ticket à votre ticket, qui apparaîtront dans la section Détails du ticket. Si vous ne voyez pas cette section, cela signifie qu’aucune création de ticket n’a été incluse.

Profil du client

Astuce: Cette fonction n’est disponible que si vous avez accès au Répertoire XM.

Si vous avez accès au Répertoire XM et qu’un ticket est généré pour un contact spécifique de votre répertoire, vous pouvez visualiser les informations de ce contact dans le ticket lui-même.

Pour afficher toutes les données de profil du Répertoire XM, y compris les attributs et les points de contact du contact, cliquez sur Afficher l’activité du client. La chronologie du point de contact correspondant au ticket sélectionné sera listée en premier, et toutes les autres chronologies de points de contact pour le contact apparaîtront en dessous. Vous pouvez cliquer sur n’importe quel point de contact pour obtenir plus de détails sur cette interaction spécifique.

Visualisation des réponses à l’Enquête

L’utilisateur qui a créé la tâche du ticket peut choisir d’autoriser les utilisateurs à consulter les réponses à l’enquête dans le ticket. Pour afficher la réponse à l’enquête, cliquez sur le menu déroulant Réponse à l’enquête auprès des clients .

Astuce: Si vous ne voyez pas cette section, cela signifie que cette fonction a été désactivée dans la tâche du ticket.

Astuce: Si l’utilisateur qui consulte le ticket n’a pas accès au projet d’enquête en tant que collaborateur, la réponse à l’enquête sera différente car certains éléments ne sont pas pris en charge.

Commentaires

Des tickets peuvent être ajoutés et consultés dans la section des commentaires pour apporter des précisions et des informations supplémentaires sur le ticket. Pour modifier ou supprimer des commentaires, cliquez sur les trois points à droite.

Visualisation de l’activité des clients

Astuce : Cette fonction n’est disponible que si vous avez accès au Répertoire XM.

Si vous avez accès au Répertoire XM et qu’un ticket est généré pour un contact spécifique de votre répertoire, vous pouvez visualiser les informations de ce contact dans le ticket lui-même.

Pour afficher les informations d’un contact, cliquez sur Afficher l’activité du client sur le ticket.

Une fenêtre contenant les informations relatives au contact s’affiche. Dans la section Profil, vous pouvez voir tous les attributs du contact. Cela comprend leur prénom, leur nom, leur adresse électronique, leur statut d’Inscrit, leur identifiant de référence, leur numéro de téléphone, leur langue et toutes les données intégrées supplémentaires.

La section Chronologie contient tous les points d’interaction de votre contact. Le point de contact pertinent pour le ticket sélectionné sera listé en premier, et tous les autres points de contact pour le contact apparaîtront en dessous. Vous pouvez cliquer sur n’importe quel évènement pour obtenir plus de détails sur cette interaction spécifique.

Attention: Si l’enquête comporte un élément de fin d’enquête avec le paramètre Ne PAS enregistrer d’informations personnelles et supprimer l’association avec le panel activé, les réponses seront anonymes et l’activité des clients ne sera pas disponible dans les tickets.

Emails de suivi

Lorsque vous avez terminé de traiter un ticket, vous pouvez faire un suivi auprès des tickets qui vous ont aidé, ou auprès de la personne que vous avez aidée en résolvant le ticket. Composez un courriel en cliquant sur Envoyer un courriel.

Astuce: les courriels de suivi ne peuvent être envoyés qu’à un seul destinataire à la fois.

Tous les emails envoyés par l’intermédiaire d’un ticket apparaîtront dans la section Historique des emails du ticket.

Astuce : Selon les paramètres de votre organisation, vous pouvez disposer d’options légèrement différentes lors de la rédaction d’un courriel. Par exemple, ceux qui utilisent le courrier électronique bidirectionnel dans les tickets ne pourront pas modifier l’adresse de réponse, puisqu’une adresse personnalisée est appliquée pour lier les informations du ticket aux courriers électroniques. Le paramètre du Compte est celui qui a été défini par défaut pour l’Organisation, ou l’adresse électronique de votre compte si aucun paramètre par défaut n’a été défini. Notez que si l’adresse de provenance utilise un domaine qui n’est pas celui de Qualtrics, le domaine doit être configuré pour être utilisé dans Qualtrics.
Astuce : Vous souhaitez que l’e-mail par défaut corresponde aux informations de contact de vos répondants ou aux informations qu’ils ont fournies dans l’enquête ? Voir la page Adresse électronique de suivi par défaut.

Lorsque vous composez votre email de suivi, vous pouvez minimiser ou maximiser la fenêtre d’envoi d’email pour vérifier les informations sur un ticket, ou pour mettre en pause la rédaction de votre email pendant que vous effectuez une autre action avec vos tickets.

Astuce : Si les données de votre ticket contiennent un champ appelé “Email”, la valeur stockée dans ce champ sera automatiquement ajoutée au champ “A” lors de l’envoi d’un email de suivi.

création de tickets par courriel dans les deux sens

Attention : Si vous êtes un Administrateur de l’Organisation et que vous souhaitez avoir accès aux tickets à 2 voies, veuillez contacter le service des comptes. Une fois cette fonction activée, elle l’est pour l’ensemble de l’organisation !
Attention : les courriels bidirectionnels ne sont pas disponibles pour les organisations FedRAMP.

Toutes les réponses aux courriels envoyés via les tickets sont listées dans la section Historique des courriels.

Astuce : Toutes les communications par e-mail pour un ticket seront regroupées dans un seul et même fil de discussion. Veuillez noter qu’un nouveau fil de discussion sera créé si la personne évaluée est modifiée.

Lorsque quelqu’un répond à un ticket par e-mail, le propriétaire du ticket reçoit une notification par e-mail. Toutefois, le message ne leur sera pas envoyé directement. Il est préférable de poursuivre la communication par courrier électronique via le ticket afin de préserver l’anonymat du propriétaire du ticket et de conserver les réponses archivées ensemble au même endroit.

Cliquez ici pour voir un exemple de courriels envoyés via des tickets bidirectionnels.

Attention : Les emails sortants envoyés à partir du ticket afficheront le nom, le prénom et l’adresse email du propriétaire du ticket tels qu’ils sont listés dans le compte Qualtrics de l’utilisateur. Pour préserver l’anonymat de ces courriels, veillez à ce que le prénom, le nom et l’adresse électronique utilisés pour le compte utilisateur Qualtrics ne révèlent pas d’informations personnelles identifiables.

Votre Administrateur de l’Organisation peut décider de la réouverture des tickets lors de la réception d’un email en ajustant les paramètres de statut des emails entrants. La technologie de l’information vous permettra de suivre plus facilement vos répondants.

Si votre organisation n’a pas activé les courriels bidirectionnels dans les tickets, vous pourrez toujours envoyer des courriels à partir des tickets, mais vous ne verrez pas les réponses à ces courriels dans le ticket. De même, vous n’aurez pas accès aux paramètres de statut des courriers entrants liés aux courriers électroniques bidirectionnels. (Vous pourrez modifier les champs “Répondre à l’e-mail”, “Nom de l’expéditeur” et “E-mail de l’expéditeur”)

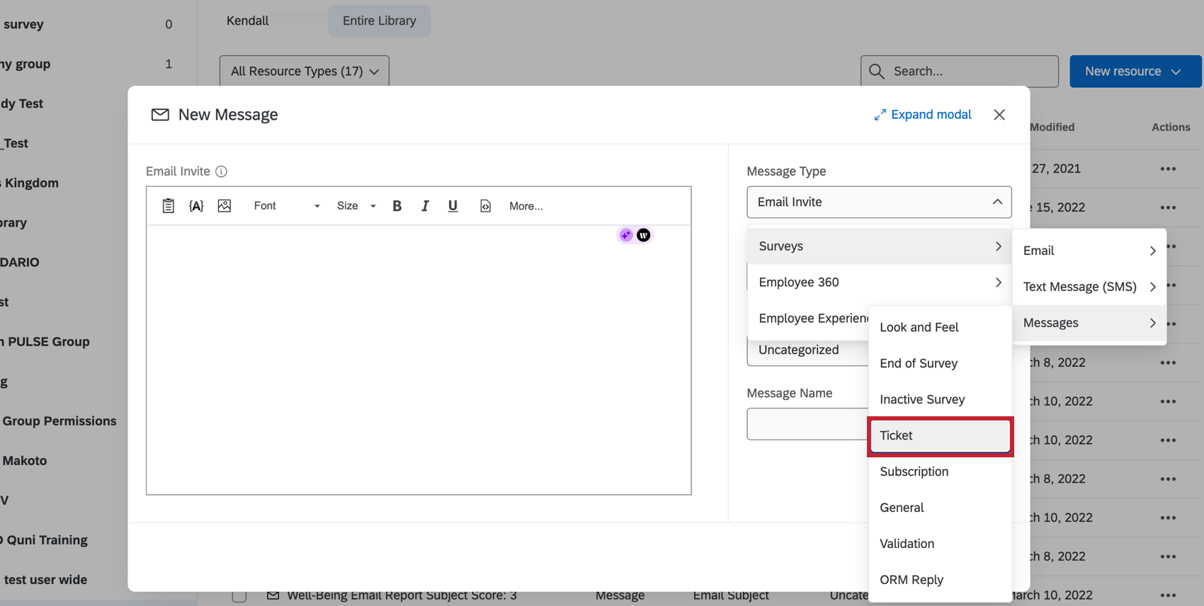
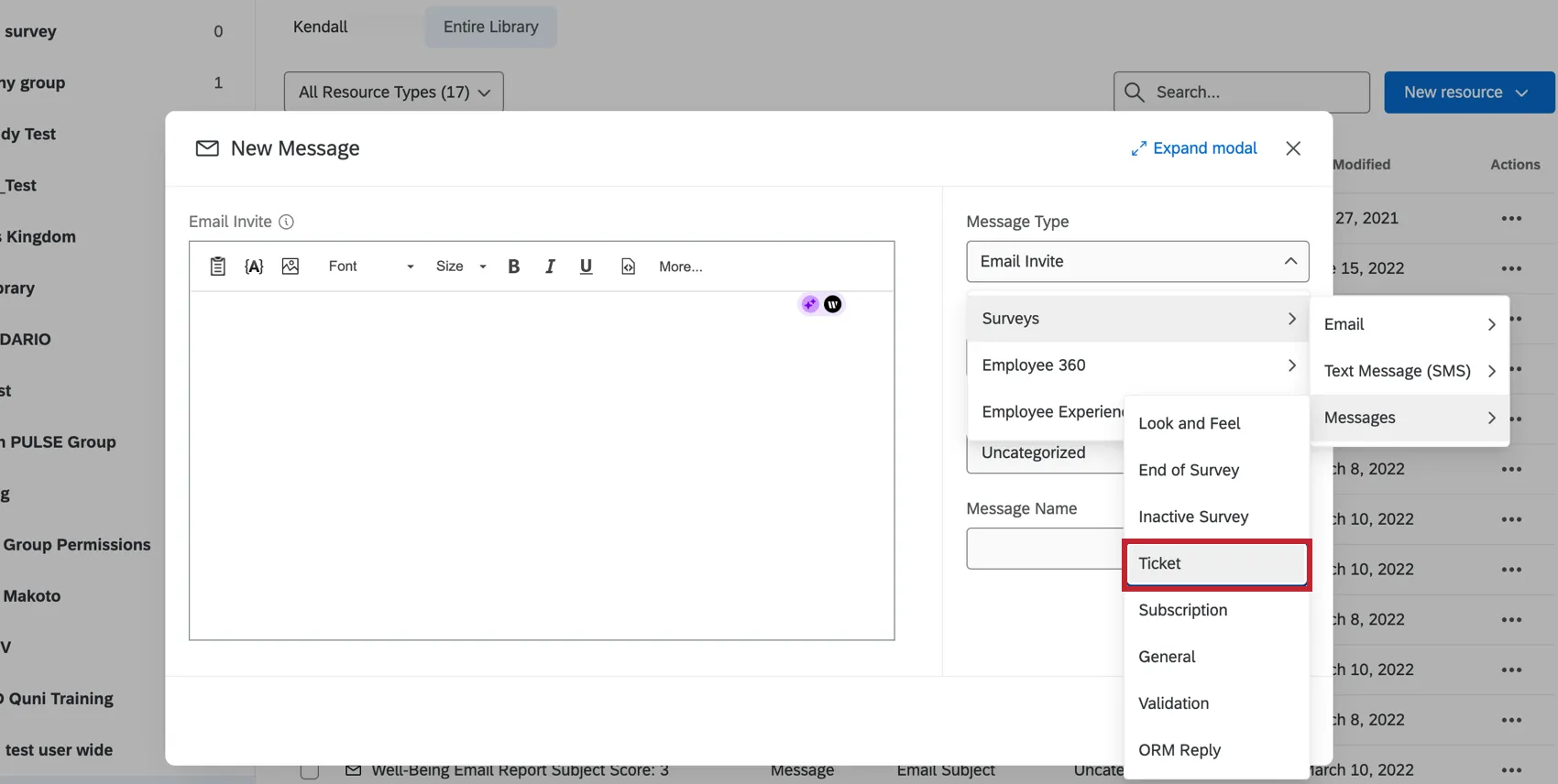
Création de Tickets réutilisables

Pour créer un ticket e-mail que vous pourrez réutiliser à l’infini, suivez les instructions de la section Création d’un message dans une bibliothèque. Changez le type de message en Messages de Création de Tickets.

Pour charger un message enregistré dans votre bibliothèque dans un email de ticket, naviguez jusqu’au ticket et cliquez sur Envoyer un email. Sélectionnez ensuite un message dans le menu déroulant Sélectionner un modèle de message.

Astuce : La possibilité d’utiliser des messages de bibliothèque dans les emails de ticket est également disponible dans l’application mobile XM. Cette option se trouve sous Modèle d’e-mail lorsque vous envoyez un e-mail.

Suppression de tickets

Si vous êtes Administrateur de l’Organisation, vous pourrez supprimer des tickets en cliquant sur Supprimer dans le coin supérieur droit du ticket ouvert.

Sous-tickets

Les tickets secondaires sont des tickets qui renvoient à un autre ticket “parent”. Cette fonction est particulièrement utile si vous avez découvert qu’un de vos tickets concerne en fait plusieurs tâches différentes, dont la résolution peut nécessiter l’intervention de plusieurs équipes ou collègues.

Exemple: Supposons qu’un client réponde qu’il est très insatisfait. Leurs commentaires indiquent que leur expérience avec le support client a été négative, mais qu’ils ont également un problème avec leur représentant commercial. Vous pouvez créer un ticket secondaire pour le représentant des ventes et un autre ticket secondaire pour le représentant de l’assistance, en leur demandant à chacun d’assurer le suivi du client séparément.

Création d’un ticket secondaire

Vous pouvez créer un ticket secondaire en cliquant sur le menu déroulant Tickets secondaires et en cliquant sur Créer un ticket secondaire.

Dans cette fenêtre, vous pouvez donner un nom au ticket, définir sa priorité, indiquer son statut, désigner un propriétaire, une équipe et ajouter des commentaires.

Création de Tickets

Si vous possédez le ticket parent, vous pourrez voir tous les tickets secondaires créés pour le ticket parent.

Cliquez sur le lien ID à gauche du ticket secondaire pour l’ouvrir. À partir de cette fenêtre, vous pouvez ajouter des commentaires, modifier la priorité, changer l’affectation et envoyer des courriels de suivi. Les administrateurs de l’Organisation peuvent également supprimer le ticket en cliquant sur l’icône de la corbeille à droite du nom du ticket.

Propriété

Le propriétaire d’un ticket secondaire peut visualiser le ticket parent en cliquant sur le lien du ticket parent dans le ticket secondaire. Ils ne peuvent pas modifier ce ticket, mais ils peuvent y laisser des tickets.

Les propriétaires de sous-billets ne peuvent pas consulter les autres sous-billets du ticket parent, sauf s’ils sont également propriétaires de ces sous-billets. Cela vous permet de préserver la confidentialité entre les différentes équipes travaillant sur des tâches différentes.

Astuce : Un Administrateur de l’Organisation peut voir tous les tickets de l’organisation, y compris les tickets secondaires qui ne lui appartiennent pas. Tous les utilisateurs ont la possibilité de consulter et de modifier tous les tickets secondaires créés pour un ticket parent dont ils sont propriétaires.

Il peut arriver, lors du suivi des tickets, que vous ayez besoin de revenir rapidement à votre tableau de bord.

Lorsque vous êtes sur la page de votre ticket, vous pouvez revenir à un tableau de bord CX en cliquant sur le menu déroulant Afficher le tableau de bord en haut à droite et en choisissant le tableau de bord par son nom.

&nbsp ;

De nombreuses pages de ce site ont été traduites de l'anglais en traduction automatique. Chez Qualtrics, nous avons accompli notre devoir de diligence pour trouver les meilleures traductions automatiques possibles. Toutefois, le résultat ne peut pas être constamment parfait. Le texte original en anglais est considéré comme la version officielle, et toute discordance entre l'original et les traductions automatiques ne pourra être considérée comme juridiquement contraignante.

Est-ce que cela vous a aidé?

Les commentaires que vous soumettez ici sont utilisés uniquement pour aider à améliorer cette page.

C'est génial! Merci pour votre avis!

Merci pour votre avis!