Monitorare i Ticket

Suite
Customer Experience
Prodotto
Qualtrics

Cosa puoi trovare in questa pagina

Attenzione: State leggendo una funzione che al momento non è disponibile per tutti i clienti. Per ulteriori informazioni o per acquistare l’accessibilità, rivolgetevi al vostro Account Executive.

Informazioni sulla Creazione TICKET

Dopo che il vostro programma di ticket è stato configurato e che sono stati creati nuovi ticket, è il momento di follow-up con i rispondenti. Questa pagina illustra le varie modalità di gestione dei ticket nella fase di follow-up, tra cui il contatto con il rispondente del ticket, la modifica dello stato del ticket e altro ancora.

Per iniziare, è possibile selezionare la voce Creazione ticket dal menu di navigazione presente in ogni pagina del sito.

Consiglio Q: volete personalizzare l’aspetto della vostra pagina Follow-up? Volete scaricare una lista di tutti i vostri ticket? Per saperne di più su questa pagina, consultate le Opzioni della pagina Follow-UP!

Pagina di creazione ticket-UP

La pagina di follow-up fornisce una tabella dei ticket, con i relativi dettagli, le metriche e la possibilità di effettuare ricerche e filtri. Per ulteriori informazioni sulla navigazione nella pagina di follow-up, vedere Pagina di follow-up del ticket.

Espansione e riduzione dei ticket

I ticket assegnati all’utente e all’eventuale squadra di appartenenza saranno elencati nella pagina di follow-up. Fare clic su un ticket per visualizzarne i dettagli, assegnarlo, modificarne lo stato e altro ancora.

Mentre il ticket è aperto, utilizzare le opzioni nell’angolo in alto a destra per passare al ticket successivo o a quello precedente. Fare clic sulla X per chiudere il ticket e tornare alla pagina di follow-up.

Modifica dello stato del ticket

Utilizzare il menu a tendina dello stato per modificare lo stato del ticket. Chiuso indica che un ticket non è più attivo.

Consiglio Q: se siete un BRAND ADMINISTRATOR e volete cambiare gli stati disponibili, consultate la funzione Creazione TICKET personalizzata. Si noti che l’ultimo stato sarà sempre l’equivalente di Chiuso e quindi renderà un ticket inattivo quando passerà a questo stato.

Creazione ticket a utenti, team o gruppi

Quando un ticket viene assegnato a qualcuno, questi lo vede nella pagina di follow-up del proprio account. La persona o il team riceveranno anche un’e-mail per informarli che il ticket è stato assegnato a loro. Questo è un buon modo per far capire ai compagni di squadra che sono responsabili di un’attività.

È possibile modificare l’assegnazione del ticket facendo clic su Assegna a, digitando il nome completo di un utente o di un team e premendo Enter sulla tastiera. È possibile scegliere chiunque nella licenza Qualtrics della propria organizzazione. Il gruppo Ticket è un campo a discesa separato, avanti a questo.

Consiglio q: se il vostro ticket è stato assegnato a un gruppo, quando cercate nuovi proprietari di ticket non sarete limitati ai membri del gruppo selezionato. Tuttavia, è possibile fare in modo che vengano visualizzati solo i membri del gruppo, evitando che gli utenti assegnino accidentalmente un ticket a qualcuno al di fuori del gruppo. Rivolgetevi all’Account Services se siete interessati ad attivare questa funzione. Solo gli utenti con ticket si qualificano.(I BRAND ADMINISTRATOR e i TICKET Admin saranno sempre in grado di riassegnare i ticket a chiunque vogliano, indipendentemente dal gruppo di ticket)

Assegnazione della priorità

La priorità di un ticket indica l’urgenza con cui voi o il vostro team volete affrontare l’attività descritta nel ticket. Modificare la priorità facendo clic su Priorità e selezionandone una nuova.

La priorità di ciascun ticket sarà indicata nella tabella della pagina di follow-up.

Causa principale

Il menu a tendina Motivo principale contiene il campo Causa principale, che può essere utilizzato per risalire all’origine del problema di un ticket. La causa principale viene configurata al momento della creazione dell’ attività del ticket , quindi questo campo non è incluso in ogni ticket.

Consiglio Q: Sebbene sia possibile aggiungere un numero illimitato di cause principali a una creazione ticket, solo le prime 100 cause principali saranno visibili per gli utenti.

Opzioni avanzate

Le opzioni avanzate per le cause principali consentono di stabilire se determinati stati dei ticket richiedono o vietano una causa principale. Per accedere a queste opzioni, fare clic su Mostra opzioni avanzate sotto la casella delle cause principali. Si noti che queste opzioni vengono visualizzate solo dopo aver creato almeno una causa principale.

Si può quindi scegliere quanto segue:

  • Una causa principale è richiesta per i seguenti stati: Questa opzione fa sì che l’assegnatario del ticket debba scegliere una causa principale quando il ticket ha un determinato stato. È possibile utilizzare il menu a discesa avanti all’opzione per scegliere lo stato o gli stati pertinenti.
  • Impedisce agli utenti di impostare le cause principali per i seguenti stati dei ticket: Questa opzione fa sì che l’assegnatario del ticket non possa scegliere una causa principale quando il ticket ha un determinato stato. È possibile utilizzare il menu a discesa avanti all’opzione per scegliere lo stato o gli stati pertinenti.

Riepilogo della creazione dei ticket

L’utente che ha impostato l’attività del ticket può scegliere di aggiungere contenuti importanti al riepilogo del ticket. I riepiloghi dei ticket possono aiutare l’utente a capire perché è stato creato un ticket e come ci si aspetta che lo segua. Se questa sezione non viene visualizzata, significa che non sono stati impostati riepiloghi.

Creazione di sommari di ticket

Quando si crea un’attività ticket, il riepilogo del ticket si trova dopo aver inserito la priorità e il proprietario del ticket.

È possibile definire un punteggio o dei commenti in base alle risposte fornite dal rispondente nel sondaggio. Questi campi possono essere estratti da domande, dati integrati, posizione geoIP, data/ora, campo Panel (informazioni di contatto), quote, ID risposta o “Collegamento INCORPORATO”

Consiglio q: “COLLEGAMENTO AL SONDAGGIO” contiene un link al collegamento completo al sondaggio. Questo link scade esattamente sette giorni dopo essere stato generato.

I campi migliori da caricare qui conterranno informazioni che aiuteranno i responsabili della creazione del ticket a capire perché è stato creato e perché è importante agire. Ad esempio, un feedback aperto potrebbe funzionare bene come commento del ticket, mentre il punteggio CSAT che l’intervistato ha dato al vostro prodotto potrebbe essere il punteggio del ticket.

CONSIGLIO Q: Per basare il punteggio del ticket sull’effettivo punteggio aggiunto al sondaggio, è necessario impostare un campo dati integrato uguale al punteggio.

Dati ticket

L’utente che ha impostato l’attività ticket può scegliere di aggiungere al ticket i campi dati del punteggio e del ticket, che verranno visualizzati nella sezione Dettagli ticket. Se questa sezione non viene visualizzata, significa che non sono stati inclusi i dettagli del ticket.

Profilo del cliente

CONSIGLIO Q: Questa funzione è disponibile solo se si ha accesso alla Directory XM.

Se si ha accesso alla DIRECTORY XM e viene generato un ticket per un contatto specifico della propria directory, è possibile visualizzare le informazioni del contatto all’interno del ticket stesso.

Per visualizzare tutti i dati del profilo della Directory XM, compresi gli attributi e i punti di contatto del contatto, fare clic su Visualizza attività del cliente. La timeline del touchpoint relativo al ticket selezionato viene elencata per prima, mentre le timeline degli altri touchpoint del contatto vengono visualizzate sotto. È possibile fare clic su qualsiasi punto di contatto per visualizzare ulteriori dettagli su quella specifica interazione.

Visualizzazione delle risposte al sondaggio

L’utente che ha impostato l’attività ticket può scegliere di consentire agli utenti di visualizzare la risposta al sondaggio all’interno del ticket. Per visualizzare la risposta al sondaggio, fare clic sul menu a tendina Risposta al sondaggio clienti .

Consiglio Q: se questa sezione non viene visualizzata, significa che la funzione è stata disattivata nell’attività del ticket.

Consiglio Q: se l’utente che visualizza il ticket non ha accesso al progetto di sondaggio da parte di un collaboratore, la risposta al sondaggio del cliente sarà diversa, poiché alcuni elementi non sono supportati.

Commenti

I commenti possono essere aggiunti e visualizzati nella sezione commenti per fornire ulteriori chiarimenti e informazioni sulla creazione ticket. Per modificare o eliminare i commenti, fare clic sui tre punti a destra.

Visualizzazione dell’attività del cliente

CONSIGLIO Q: Questa funzione è disponibile solo se si ha accesso alla Directory XM.

Se si ha accesso alla DIRECTORY XM e viene generato un ticket per un contatto specifico della propria directory, è possibile visualizzare le informazioni del contatto all’interno del ticket stesso.

Per visualizzare le informazioni di un contatto, fare clic su Visualizza attività del cliente sul ticket.

Viene visualizzata una finestra con le informazioni sul contatto. Nella sezione Profilo è possibile visualizzare tutti gli attributi del contatto. Questo include il nome, il cognome, l’indirizzo e-mail, lo stato di opt-in, l’ID di riferimento, il numero di telefono, la lingua e qualsiasi altro dato integrato.

La sezione Timeline contiene tutti i punti di interazione del contatto. Il touchpoint relativo al ticket selezionato viene elencato per primo, mentre gli altri touchpoint del contatto vengono visualizzati sotto. È possibile fare clic su qualsiasi evento per visualizzare ulteriori dettagli su quella specifica interazione.

Attenzione: Se il sondaggio ha un elemento di fine sondaggio con l’impostazione NON registrare informazioni personali e rimuovere l’associazione al panel attivata, le risposte saranno anonime e l’attività del cliente non sarà disponibile nei ticket.

E-mail di follow-up

Una volta terminata la gestione di un ticket, potreste voler fare follow-up con i compagni di squadra che vi hanno assistito nel ticket o con la persona che avete aiutato a risolverlo. Comporre un’e-mail facendo clic su Invia e-mail.

Consiglio Q: le e-mail di follow-up possono essere inviate a un solo destinatario alla volta.

Tutte le e-mail inviate tramite un ticket appariranno nella sezione Cronologia e-mail del ticket.

Consiglio Q: a seconda delle impostazioni del brand, le opzioni per la composizione di un’e-mail potrebbero essere leggermente diverse. Ad esempio, chi ha email a due vie nei ticket non potrà modificare l’indirizzo Reply-To, poiché ne viene applicato uno personalizzato per collegare le informazioni del ticket alle e-mail. L’indirizzo Da è quello predefinito per il brand o l’indirizzo e-mail dell’account se non è stato impostato un valore predefinito. Si noti che se l’indirizzo Da utilizza un dominio non QUALTRrics, il dominio deve essere configurato per l’uso all’interno di QUALTRrics.
Consiglio Q: Volete impostare il vostro sondaggio predefinito tramite e-mail con le informazioni di contatto dei vostri rispondenti o con le informazioni che hanno fornito nel sondaggio? Vedere la pagina Indirizzo e-mail di follow-up predefinito.

Durante la composizione dell’e-mail di follow-up, è possibile minimizzare o massimizzare la finestra Invia e-mail per controllare le informazioni su un ticket o per mettere in pausa la scrittura dell’e-mail mentre si esegue un’altra azione con i ticket.

Consiglio Q: se i dati del ticket contengono un campo chiamato “Email”, il valore memorizzato in questo campo verrà aggiunto automaticamente al campo “A” quando si invia un’email di follow-up.

e-MAIL a 2 vie nella creazione di ticket

Attenzione: Se siete un BRAND ADMINISTRATOR e desiderate accedere ai ticket a 2 vie, contattate l ‘Account Services. Una volta attivata, questa funzione è attiva per l’intero brand!
Attenzione: le e-mail a 2 vie non sono disponibili per i brand FedRAMP.

Le risposte alle e-mail inviate tramite ticket sono elencate nella sezione Cronologia e-mail.

Consiglio Q: tutte le comunicazioni via e-mail relative a un ticket saranno gestite come un unico thread di e-mail. Se si modifica il soggetto di valutazione, verrà creata una nuova discussione.

Ogni volta che qualcuno risponde all’e-mail di un ticket, il proprietario del ticket riceve una notifica via e-mail. Tuttavia, non riceveranno direttamente il messaggio. È preferibile continuare la comunicazione via e-mail attraverso il ticket per preservare l’anonimato del proprietario del ticket e per mantenere le risposte archiviate insieme nello stesso posto.

Fare clic qui per visualizzare un esempio di e-mail inviate tramite Creazione ticket a 2 vie.

Attenzione: Le e-mail in uscita inviate dal ticket visualizzeranno il nome, il cognome e l’indirizzo e-mail del proprietario del ticket, come elencato nell’account QUALTRICS dell’utente. Per preservare l’anonimato di queste e-mail, assicurarsi che il nome, il cognome e l’indirizzo e-mail utilizzati per l’account utente di Qualtrics non rivelino informazioni personali.

Il Brand Administrator può scegliere se riaprire i ticket quando si riceve un’e-mail regolando le impostazioni dello stato delle e-mail in entrata. In questo modo sarà più facile seguire i rispondenti.

Se l’organizzazione non ha abilitato l’invio di e-mail a due vie nei ticket, sarà comunque possibile inviare e-mail dai ticket, ma non si vedranno le risposte alle e-mail nella creazione del ticket. Inoltre, non si avrà accesso alle impostazioni di stato in entrata relative alle e-mail a due vie. ( Sarà possibile modificare i campi e-mail di risposta, nome e indirizzo e-mail)

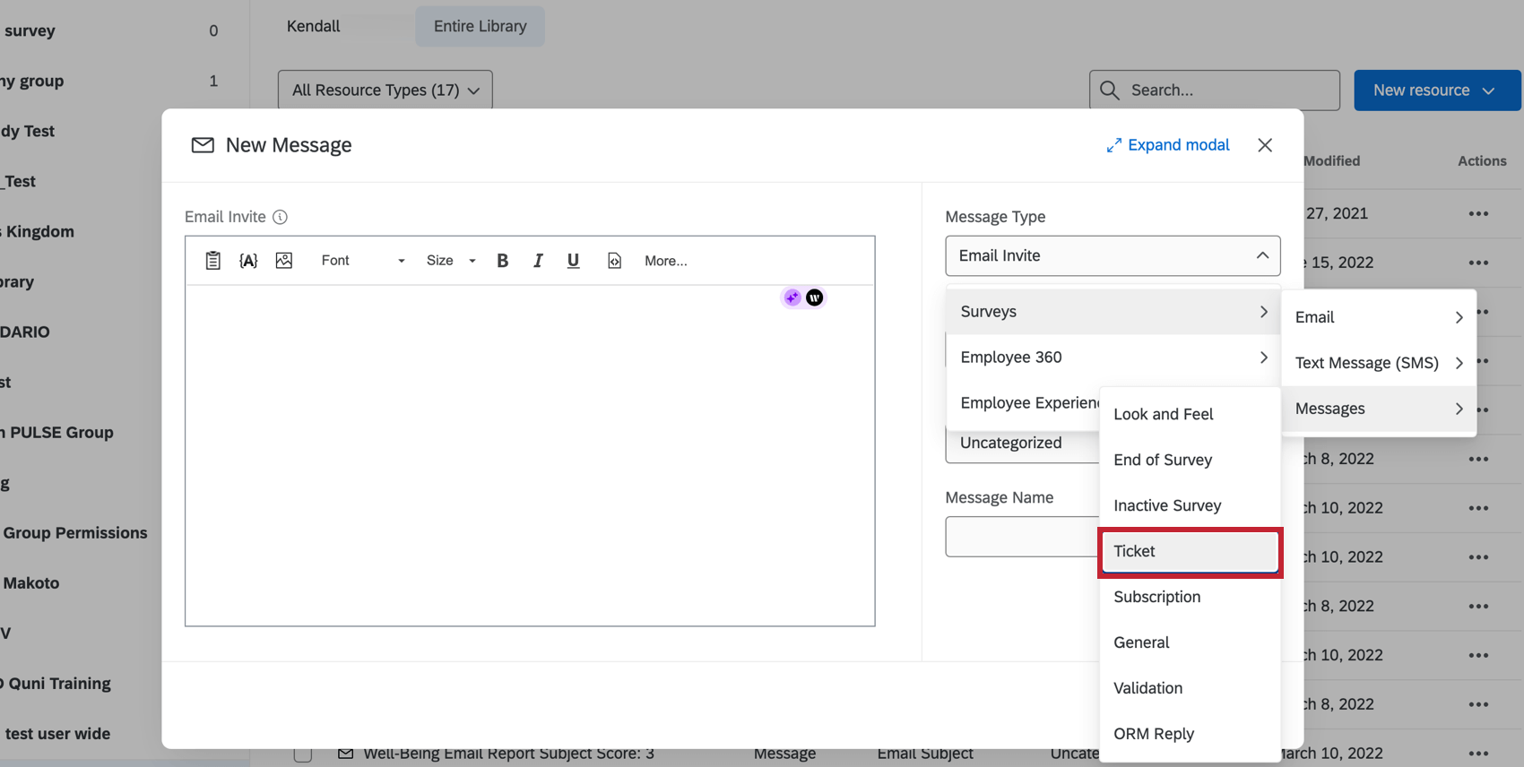
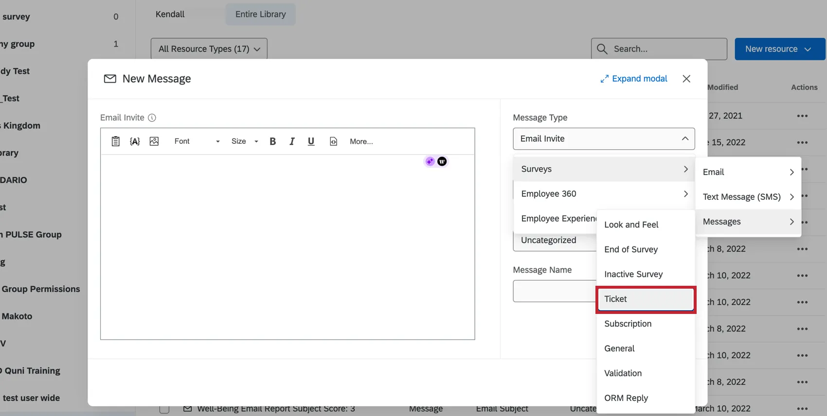
Creazione di e-mail di ticket riutilizzabili

Per creare un’e-mail di ticket da utilizzare più volte, seguire le indicazioni per la Creazione di un messaggio in una libreria. Cambiare il tipo di messaggio in Creazione ticket.

Per caricare un messaggio salvato nella libreria in un’e-mail di ticket, navigare nel ticket e fare clic su Invia e-mail. Quindi selezionare un messaggio dal menu a tendina Seleziona modello di messaggio.

Consiglio Q: la possibilità di utilizzare i messaggi della libreria nelle email di creazione ticket è disponibile anche nell’app mobile XM. Questa opzione si trova sotto Modello di e-mail quando si invia un’e-mail.

Eliminare i ticket

Se siete un BRAND ADMINISTRATOR, potrete cancellare i ticket facendo clic su Elimina nell’angolo superiore destro del ticket aperto.

Ticket secondari

I sub-biglietti sono biglietti che rimandano a un altro biglietto “genitore”. Si tratta di un’ottima funzione da utilizzare se si scopre che la creazione di un ticket coinvolge in realtà diverse attività, la cui risoluzione potrebbe richiedere l’intervento di diversi team o colleghi.

Esempio: Supponiamo che un cliente risponda di essere molto insoddisfatto. I loro feedback indicano che l’esperienza dei clienti con l’assistenza è stata negativa, ma che hanno anche un problema con il rappresentante delle vendite. È possibile creare un sub-ticket per il rappresentante delle vendite e un altro sub-ticket per il rappresentante dell’assistenza, chiedendo a ciascuno di loro di seguire il cliente separatamente.

Creazione di un ticket secondario

È possibile creare un sottobiglietto facendo clic sul menu a tendina Sottobiglietti e poi su Crea un sottobiglietto.

Da questa finestra è possibile assegnare un nome al ticket, impostare la priorità, indicare lo stato, assegnare un proprietario, assegnare un team e fornire ulteriori commenti.

Creazione di ticket secondari (TICKET)

Se si è proprietari del ticket principale, si potranno vedere tutti i sottobiglietti creati per il principale.

Fare clic sul link ID a sinistra del sottobiglietto per aprirlo. Da questa finestra è possibile aggiungere commenti, modificare la priorità, cambiare l’assegnazione e inviare e-mail di follow-up. I Brand Administrator possono anche eliminare il ticket facendo clic sull’icona del cestino a destra del nome del ticket.

Proprietà

Il proprietario di un sub-ticket può visualizzare il ticket principale facendo clic sul link del ticket principale all’interno del sub-ticket. Non possono modificare questo ticket, ma possono lasciare dei commenti.

I proprietari di sottobiglietti non possono visualizzare altri sottobiglietti del biglietto principale, a meno che non siano anche i proprietari di tali sottobiglietti. Ciò consente di mantenere la privacy tra i diversi team che lavorano su attività diverse.

Consiglio Q: Un Brand Administrator può vedere tutti i ticket del brand, compresi i sotto-biglietti che non gli appartengono. Tutti gli utenti hanno la possibilità di visualizzare e modificare tutti i sottobiglietti creati per un ticket principale di cui sono proprietari.

In alcuni casi, quando si seguono i ticket, può essere necessario tornare rapidamente alla dashboard.

All’interno della pagina dashboard, è possibile tornare a una dashboard CX facendo clic sul menu a tendina Visualizza dashboard in alto a destra e scegliendo la dashboard per nome.

Molte delle pagine di questo sito sono state tradotte dall'originale in inglese mediante traduzione automatica. Sebbene in Qualtrics abbiamo profuso il massimo impegno per avere le migliori traduzioni automatiche possibili, queste non sono mai perfette. Il testo originale inglese è considerato la versione ufficiale, e qualsiasi discrepanza tra questo e le traduzioni automatiche non è legalmente vincolante.

Ti è stato utile?

Il feedback inviato qui viene utilizzato solo per migliorare questa pagina.

È fantastico! Grazie per il tuo feedback!

Grazie per il tuo feedback!