チケットのフォローアップ

スイート
Customer Experience
製品
Qualtrics

このページの内容

注意: 現在、すべてのお客様にご利用いただける機能ではありません。より詳しい情報やアクセシビリティの購入をご希望の方は、担当のアカウント・エグゼクティブにご相談ください。

チケットフォローアップについて

チケットプログラムがすべて設定され、新しいチケットが作成されたら、回答者をフォローアップする時間です。このページでは、チケットの回答者への連絡先、チケットのステータスの変更など、フォローアップ段階でのチケットの管理方法について説明します。

まずは、サイトの各ページに表示されているナビゲーションメニューからチケットを選択してください。

Qtip: フォローアップページの見栄えをカスタマイズしたいですか?チケットのリストをダウンロードしたいですか?このページの詳細については、フォローアップページオプションをご覧ください!

チケットフォローアップページ

フォローアップページでは、チケットの詳細、メトリックス、検索やフィルター機能を含むチケットのテーブルを提供します。フォローアップページのナビゲーションの詳細については、チケットフォローアップページをご覧ください。

チケットの拡大と縮小

あなたとあなたが帰属意識を持っているチームに割り当てられたチケットは、フォローアップページにリストアップされます。チケットをクリックすると、チケットの詳細を確認したり、チケットを割り当てたり、ステータスを変更したりすることができます。

チケットが開いている間は、右上のオプションを使用して次へまたは前のチケットに移動します。Xをクリックしてチケットを折りたたみ、フォローアップページに戻ります。

チケットステータスの変更

チケットのステータスを変更するには、ステータスのドロップダウンを使用します。Closed は、チケットがアクティブでなくなったことを示します。

Qtip:あなたがブランド管理者で、利用可能なステータスを変更したい場合は、カスタムチケットステータス機能をチェックしてください。最後のステータスは常にクローズと同等であるため、このステータスに切り替えるとチケットは非アクティブになることに注意してください。

チケットをユーザー、チーム、グループに割り当てる

チケットが誰かに割り当てられると、その人は自分のアカウントのフォローアップページでそのチケットを見ることができます。この担当者またはチームには、チケットが割り当てられたことを知らせるEメールも送られます。これは、チームメイトにタスクの責任を知らせる良い方法です。

チケットの割り当て先を変更するには、Assign Toをクリックし、ユーザー名またはチーム名をフルネームで入力し、キーボードのEnter 。組織内のクアルトリクス・ライセンスをお持ちの方であれば、どなたでもお選びいただけます。チケット グループはこの次へ別のドロップダウンフィールドです。

Qtip:チケットがグループに割り当てられている場合、新しいチケット所有者を検索する際、選択したグループのメンバーに限定されることはありません。しかし、グループメンバーだけが表示されるようにすることで、ユーザーが誤ってグループ外の人にチケットを割り当ててしまうことを防ぐことができます。この機能を有効にしたい場合は、アカウントサービスまでご連絡ください。チケットを持っているユーザーだけが対象となります。(ブランド管理者とチケット管理者は、チケットグループに関係なく、常に好きな人にチケットを再割り当てすることができます)。

優先順位の割り当て

チケットの優先度とは、チケットに記述されたタスクに、あなたやあなたのチームがどれだけ緊急に対応するかということです。Priorityをクリックして新しいものを選択し、優先順位を変更する。

各チケットの優先順位は、フォローアップページの表に表示されます。

根本原因

主な理由ドロップダウンには、チケットの問題の原因を追跡するために使用できる根本原因フィールドが含まれています。根本原因は チケットタスクの 作成時に設定されるため、このフィールドはすべてのチケットに含まれるわけではありません。

Qtip:チケットタスクに根本原因を無制限に追加できますが、ユーザーが選択できる根本原因は最初の100件のみです。

高度なオプション

根本原因の詳細オプションでは、特定のチケットステータスが根本原因を必要とするか禁止するかを決定できます。これらのオプションにアクセスするには、ルートの原因ボックスの下にある「詳細オプションを表示」をクリックします。これらのオプションは、少なくとも1つの根本原因を作成するまでは表示されません。

その後、以下を選択することができる:

  • 根本原因は以下のステータスに必要です:このオプションは、チケットが特定のステータスのとき、チケットアサイニーが根本原因を選択しなければならないようにします。オプションの次へドロップダウンメニューを使用して、関連するステータスを選択することができます。
  • ユーザが以下のチケットステータスの根本原因を設定できないようにします:このオプションは、チケットが特定のステータスのとき、チケット担当者が根本原因を選択できないようにします。オプションの次へドロップダウンメニューを使用して、関連するステータスを選択することができます。

チケット概要

チケットタスクを設定したユーザは、チケットの要約に重要な内容を追加することを選択できます。チケットサマリーは、チケットが作成された理由と、そのチケットに対してどのようなフォローアップが期待されているかを理解するのに役立ちます。このセクションが表示されない場合は、サマリーが設定されていないことを意味します。

チケットサマリーの追加

チケットタスクを作成する際、優先順位とチケット所有者を入力すると、チケットサマリーが表示されます。

アンケートの回答者の回答に基づいてスコアやコメントを定義するオプションがあります。これらのフィールドは、質問、埋め込みデータ、geoIPロケーション、日付/時間、パネルフィールド(連絡先情報)、割り当て、回答ID、または “回答リンク “から引き出すことができます。

Qtip: 「回答リンク」には、アンケート調査回答全文へのリンクが含まれています。このリンクの有効期限は、生成されてからちょうど7日後です。

ここで読み込むのに最適なフィールドには、チケットテイカーがこのチケットがなぜ作成されたのか、なぜアクションを起こすことが重要なのかを理解するのに役立つ情報が含まれます。例えば、自由形式のフィードバックはチケットコメントとして、回答者があなたの製品に与えたCSATレーティングはチケットスコアとして有効です。

Qtip:アンケートに追加した実際のスコアリングをチケットスコアのベースにするには、埋め込みデータフィールドにスコアと同じ値を設定する必要があります。

チケットデータ

チケットタスクを設定したユーザは、チケットにスコアとチケットデータフィールドを追加することができます。このセクションが表示されない場合は、チケットの詳細が含まれていないことを意味します。

顧客プロファイリング

Qtip: この機能はXM DIRECTORYにアクセスしている場合のみ利用可能です。

XM DIRECTORYにアクセスし、ディレクトリから特定の連絡先に対してチケットが生成された場合、チケット内でその連絡先の情報を表示することができます。

連絡先の属性やタッチポイントを含むすべてのXM DIRECTORYプロファイルデータを表示するには、[顧客アクティビティを表示]をクリックします。選択したチケットに関連するタッチポイントタイムラインが最初にリストされ、連絡先の他のタッチポイントタイムラインはその下に表示されます。タッチポイントをクリックすると、そのインタラクションの詳細を見ることができます。

アンケート調査の回答を表示する

チケットタスクを設定したユーザーは、ユーザーがチケット内でアンケート調査の回答を表示できるようにすることを選択できます。アンケートの回答を表示するには、「お客様のアンケート回答 」ドロップダウンメニューをクリックします。

Qtip: このセクションが表示されない場合は、チケットタスクでこの機能が無効になっていることを意味します。

QTIP: チケットを表示しているユーザーがアンケートプロジェクトの協力者アクセス権を持っていない場合、特定の要素がサポートされないため、顧客アンケートの回答は異なって表示されます。

コメント

チケットに関する補足説明や情報を提供するために、コメント欄にコメントを追加して閲覧することができます。コメントを編集または削除するには、右側の3つの点をクリックします。

顧客アクティビティの表示

Qtip:この機能はXM DIRECTORYにアクセスしている場合のみ利用可能です。

XM DIRECTORYにアクセスし、ディレクトリから特定の連絡先のチケットが生成された場合、チケット内でその連絡先の情報を表示することができます。

連絡先の情報を表示するには、チケットの「顧客のアクティビティを表示」をクリックします。

連絡先の情報が記載されたウィンドウが表示されます。プロファイリングセクションでは、連絡先の属性を確認することができます。これには、姓名、Eメールアドレス、オプトイン状況、参照ID、電話番号、言語、その他の埋め込みデータが含まれます。

タイムラインセクションには、連絡先のすべての交流ポイントが含まれています。選択したチケットに関連するタッチポイントが最初にリストされ、連絡先の他のタッチポイントはその下に表示されます。イベントをクリックすると、そのイベントの詳細を見ることができます。

注意: アンケートの終了要素に「個人情報を記録せず、パネルの関連付けを解除する」設定が有効になっている場合、回答は匿名となり、顧客のアクティビティはチケットで利用できなくなります。

フォローアップメール

チケットのフォローアップが終わったら、そのチケットであなたをサポートしたチームメイトや、チケットの解決であなたが助けた人にフォローアップをすることもできます。メールの送信をクリックしてメールを作成します。

Qtip: フォローアップメールは一度に一人の受信者にしか送信できません。

チケットを通じて送信されたメールは、チケットのメール履歴セクションに表示されます。

Qtip:あなたのブランドの設定によっては、メール作成時のオプションが若干異なる場合があります。例えば、チケットに2wayメールを使用している場合、チケット情報とメールをリンクさせるためにカスタムアドレスが適用されるため、Reply-Toアドレスを変更することはできません。From Addressは、ブランドにデフォルトで設定されているもの、またはカスタムデフォルトが設定されていない場合はアカウントのメールアドレスです。Fromアドレスにクアルトリクス以外のドメインを使用する場合は、クアルトリクス内で使用するようにドメインを設定する必要があることに注意してください。
Qtip:デフォルトのメールを回答者の連絡先、またはアンケート調査で提供された情報に設定したいですか?デフォルトのフォローアップEメールアドレスのページをご覧ください。

フォローアップメールを作成する際、メール送信ウィンドウを最小化または最大化することで、チケットの情報を確認したり、チケットで別のアクションを実行する間、メール作成を一時停止することができます。

Qtip:チケットデータに「Eメール」というフィールドが含まれている場合、フォローアップメールを送信する際に、このフィールドに保存されている値が自動的に「宛先」フィールドに追加されます。

チケットの双方向メール送信

ご注意: ブランド管理者で2ウェイチケットへのアクセスをご希望の場合は、アカウントサービスまでご連絡ください。一度この機能をオンにすると、ブランド全体でオンになる!
注意:FedRAMPブランドでは、双方向メールは利用できません。

チケットで送信されたメールへの返信は、メール履歴セクションにリストされます。

Qtip:チケットに対するすべてのメールコミュニケーションは、1つのメールスレッドとしてスレッド化されます。被評価者が編集された場合、新しいスレッドが作成されますのでご注意ください。

誰かがチケットのEメールに返信すると、チケットの所有者にEメール通知が届きます。しかし、彼らには直接メッセージは送られない。チケット所有者の匿名性を保ち、回答を同じ場所にまとめてアーカイブしておくためには、チケットを通じてEメールでのコミュニケーションを続けるのが最善です。

2wayチケットで送信されたメールの例はこちらをご覧ください。

警告: チケットから送信される送信メールには、ユーザーのクアルトリクスアカウントにリストされているチケット所有者の姓、名、メールアドレスが表示されます。これらのメールの匿名性を保つため、クアルトリクスのユーザーアカウントに使用される名、姓、メールアドレスから個人情報を特定できないようにしてください。

ブランド管理者は、受信メールのステータス設定を調整することで、メールを受信したときにチケットを再開するかどうかを選択できます。これにより、回答者へのフォローアップが容易になります。

組織でチケット内の双方向メールが有効になっていない場合、チケットからメールを送信することはできますが、チケット内のメールに対する返信は表示されません。また、双方向メールに関連する受信ステータスの設定にはアクセスできません。(返信メール、差出人名、差出人メールのフィールドを編集できるようになります)。

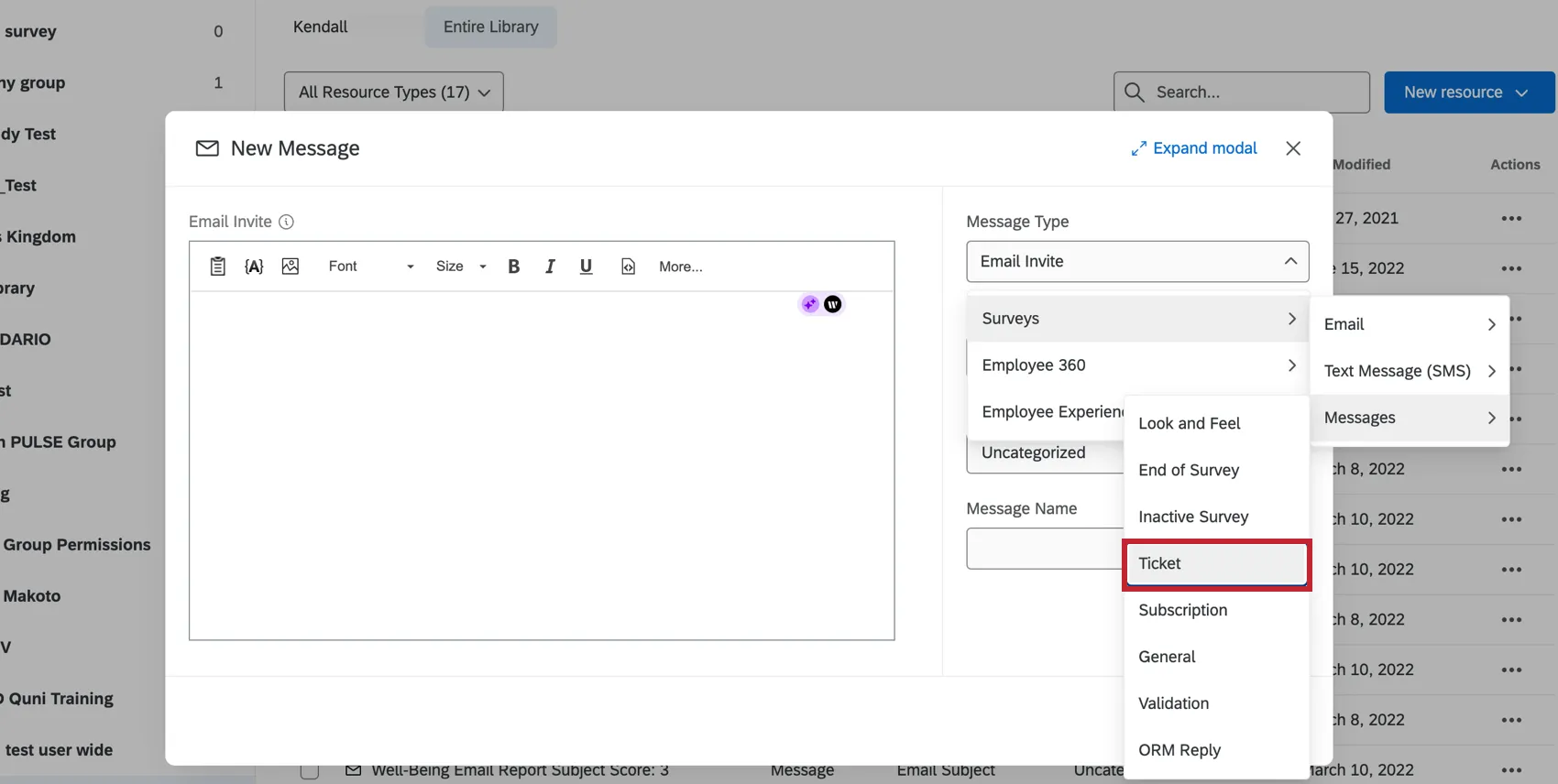
再利用可能なチケットメールの作成

何度も使用できるチケットメールを作成するには、「ライブラリにメッセージを作成する」の指示に従ってください。メッセージタイプをチケットメッセージに変更します。

ライブラリに保存されたメッセージをチケットメールに読み込むには、チケットに移動し、メール送信をクリックします。次に、メッセージテンプレートの選択ドロップダウンからメッセージを選択します。

Qtip:チケットメールにライブラリメッセージを使用する機能は、xmモバイルアプリでもご利用いただけます。このオプションは、Eメールを送信する際に、Eメールテンプレートの下にあります。

チケットの削除

ブランド管理者であれば、開いているチケットの右上にある削除を クリックすることで、チケットを削除することができます。

サブチケット

サブチケットは、別の「親」チケットにリンクするチケットです。この機能は、1つのチケットの問題が実際には複数の異なるタスクに関係しており、解決するために異なるチームや同僚を必要とするかもしれないことを発見した場合に使用するのに最適な機能です。

例: 顧客から「非常に不満だ」という返事があったとしよう。彼らのフィードバックによると、カスタマーサポートとのエクスペリエンスはネガティブなものであったが、営業担当者との間にも問題があるようだ。営業担当者用のサブチケットとサポート担当者用のサブチケットを作成し、それぞれ別々にクライアントのフォローアップを依頼することができます。

サブチケットの作成

サブチケットのドロップダウンをクリックし、サブチケットの作成をクリックすると、サブチケットを作成できます。

このウィンドウでは、チケットの名前を指定し、優先順位を設定し、ステータスを示し、オーナーを割り当て、チームを割り当て、追加のコメントを提供することができます。

サブチケットのマネージャー

親チケットを所有している場合、親チケットのために作成されたすべてのサブチケットを見ることができます。

サブチケットの左にあるIDリンクをクリックして開きます。このウィンドウから、コメントの追加、優先順位の変更、割り当ての変更、フォローアップメールの送信ができます。ブランド管理者は、チケット名の右側にあるゴミ箱アイコンをクリックして、チケットを削除することもできます。

所有者

サブチケットのオーナーは、サブチケット内の親チケットリンクをクリックすると、親チケットを閲覧できます。彼らはこのチケットを編集することはできませんが、コメントを残すことはできます。

サブチケットのオーナーは、そのサブチケットのオーナーでない限り、親チケットの他のサブチケットを閲覧することはできません。これにより、異なるタスクに取り組む異なるチーム間のプライバシーを保つことができる。

QTip:ブランド管理者は、自分に帰属しないサブチケットも含め、ブランド内のすべてのチケットを見ることができます。すべてのユーザーは、自分が所有する親チケットに対して作成されたすべてのサブチケットを閲覧・編集することができます。

チケットをフォローアップする際、素早くダッシュボードに戻る必要があるタイミングがあります。

&nbsp. チケットページ内では、右上の「ダッシュボードを見る 」ドロップダウンをクリックし、ダッシュボード名を選択することで、CXダッシュボードに戻ることができます;

当サポートサイトの日本語のコンテンツは英語原文より機械翻訳されており、補助的な参照を目的としています。機械翻訳の精度は十分な注意を払っていますが、もし、英語・日本語翻訳が異なる場合は英語版が正となります。英語原文と機械翻訳の間に矛盾があっても、法的拘束力はありません。

この記事は役に立ちましたか

いただいたフィードバックはこのページの改善の目的のみに利用します。

素晴らしい! フィードバックありがとうございます!

フィードバックありがとうございます!