Consultando os tíquetes

Suite
Customer Experience
Produto
Qualtrics

O que há nesta página

Atenção: Você está lendo sobre um característica que não está disponível no momento para todos os clientes. Se quiser obter mais informações ou adquirir acesso, fale com seu executivo Conta.

Sobre o acompanhamento dos ingressos

Depois que seu programa de tíquetes estiver configurado e novos tíquetes estiverem sendo criados, é hora de fazer acompanhamento dos respondentes. Esta página aborda as diversas maneiras de gerenciar seus tickets na etapa de acompanhamento, incluindo o contato com o respondente do tíquete, a alteração do status do tíquete e muito mais.

Para começar, você pode selecionar Tickets no menu de navegação exibido em todas as páginas do site.

Qdica: Deseja personalizar a aparência de sua página Follow Up? Deseja fazer o download de uma lista de todos os seus ingressos? Consulte as Opções da página de acompanhamento para saber mais sobre essa página!

Página de acompanhamento Tíquete

A página de acompanhamento fornece uma tabela de seus tíquetes, incluindo detalhes tíquete, métricas e a capacidade de pesquisar e filtro. Para obter mais informações sobre como navegar na página de acompanhamento, consulte Página de acompanhamento Tíquete.

Expansão e recolhimento de tíquetes

Os bilhetes atribuídos a você e a qualquer equipe a que você pertença serão listados na página de acompanhamento. Clique em um tíquete para ver os detalhes tíquete tíquete, atribuir o tíquete, alterar o status e muito mais.

Enquanto o tíquete estiver aberto, use as opções no canto superior direito para ir para o avançar tíquete ou para os anteriores. Clique no X para recolher o tíquete e retornar à página de acompanhamento.

Alteração do status Tíquete

Use a lista suspensa de status para alterar o status do tíquete. Fechado indica que um tíquete não está mais ativo.

Qdica: se você for um administrador Marca e quiser alterar os status disponíveis, confira o característica Status de Tíquete personalizado. Observe que o último status sempre será o equivalente a Fechado e, portanto, tornará um tíquete inativo quando for alterado para esse status.

Atribuição de tickets a usuários, equipes ou grupos

Quando um tíquete é atribuído a uma pessoa, ela vê esse tíquete na página de acompanhamento de sua conta. Essa pessoa ou equipe também receberá um e-mail informando que o tíquete foi atribuído a ela. Essa é uma boa maneira de informar aos seus colegas de equipe que eles são responsáveis por uma tarefa.

Você pode alterar a quem o tíquete está atribuído clicando em Assign To (Atribuir a), digitando o nome completo de um usuário ou equipe e pressionando Enter no teclado. Você pode escolher qualquer pessoa na licença Qualtrics de sua organização. O grupo de Tíquete é um campo suspenso separado avançar desse campo.

Qdica: se o seu tíquete tiver sido atribuído a um grupo, você não ficará limitado aos membros do grupo selecionado ao pesquisar novos proprietários tíquete. No entanto, você pode fazer com que apenas os membros do grupo sejam exibidos, evitando que os usuários atribuam acidentalmente um tíquete a alguém de fora do grupo. Entre em contato com o Conta Services se estiver interessado em ativar esse característica. Somente usuários com tíquetes se qualificam. ( Os administradores Marca e de tíquetes sempre poderão reatribuir tíquetes a quem quiserem, independentemente do grupo tíquete )

Atribuição de prioridade

A prioridade de um tíquete é a urgência com que você deseja que você ou sua equipe resolvam a tarefa descrita no tíquete. Altere a prioridade clicando em Prioridade e selecionando uma nova.

A prioridade de cada tíquete será mostrada na tabela da página de acompanhamento.

Causa principal

O menu suspenso Motivo principal contém o campo de causa raiz, que pode ser usado para rastrear a origem do problema de um tíquete. A causa raiz é configurada quando a tarefa tíquete é criada, portanto, esse campo não é incluído em todos os tíquete.

Qdica: embora você possa adicionar um número ilimitado de causas-raiz a uma tarefa tíquete, somente as primeiras 100 causas-raiz ficarão visíveis para os usuários selecionarem.

Opções avançadas

As opções avançadas para causas raiz permitem que você determine se determinados status de tíquete exigem ou proíbem uma causa raiz. Para acessar essas opções, clique em Show Advanced Options (Mostrar opções avançadas ) abaixo da caixa de causas raiz. Observe que essas opções não aparecerão até que você tenha criado pelo menos uma causa raiz.

Você pode então escolher o seguinte:

  • Uma causa raiz é necessária para os seguintes status: Essa opção faz com que o responsável pelo tíquete tenha que escolher uma causa raiz quando o tíquete tiver um determinado status. Você pode usar o menu suspenso avançar da opção para escolher o(s) status(s) relevante(s).
  • Impedir que os usuários definam causas-raiz para os seguintes status de tíquete: Essa opção faz com que o responsável pelo tíquete não possa escolher uma causa raiz quando o tíquete tiver um determinado status. Você pode usar o menu suspenso avançar da opção para escolher o(s) status(s) relevante(s).

Resumos Tíquete

O usuário que configurou a tarefa tíquete pode optar por adicionar conteúdo importante ao resumo do tíquete. Os resumos Tíquete podem ajudá-lo a entender por que o tíquete foi criado e como se espera que você o acompanhamento. Se essa seção não for exibida, isso significa que nenhum resumo foi configurado.

Adição de resumos Tíquete

Ao criar uma tarefa tíquete, o resumo tíquete pode ser encontrado depois que você inserir a prioridade e o proprietário tíquete.

Você tem a opção de definir uma Pontuação ou Comentários com base nas respostas dadas pelo respondente na pesquisa. Esses campos podem ser extraídos de perguntas, dados integrados, localização geoIP, data/hora, campo painel (informações contato ), cotas, ID de resposta ou “Link de resposta”

Qdica: “Link de resposta” contém um link para a resposta completa pesquisa. Esse link expira exatamente sete dias após ser gerado.

Os melhores campos a serem carregados aqui conterão informações que ajudarão os responsáveis pela emissão de tíquetes a entender por que esse tíquete foi criado e por que é importante acioná-lo. Por exemplo, o feedback aberto funcionaria bem como os comentários tíquete, enquanto a classificação CSAT que o respondente deu ao seu produto poderia ser a pontuação tíquete.

Qdica: para basear a pontuação tíquete na pontuação real adicionada ao pesquisa, será necessário definir um campo dados integrados igual à pontuação.

Dados do tíquete

O usuário que configurou a tarefa tíquete pode optar por adicionar os campos de dados da pontuação e tíquete ao seu tíquete, que serão exibidos na seção Detalhes Tíquete. Se você não vir essa seção, significa que não foram incluídos detalhes tíquete.

Perfil do cliente

Qdica: Esse característica só estará disponível se você tiver acesso ao Diretório XM.

Se você tiver acesso ao Diretório XM e um tíquete for gerado para um contato específico do seu diretório, será possível visualizar as informações desse contato no próprio tíquete.

Para visualizar todos os dados de perfil Diretório XM, incluindo atributos e pontos de contato do contato, clique em View customer activity (Exibir atividade do cliente). A linha do tempo do ponto de contato relevante para o tíquete selecionado será listada primeiro, e todas as outras linhas do tempo do ponto de contato para o contato aparecerão abaixo. Você pode clicar em qualquer ponto de contato para ver mais detalhes sobre essa interação específica.

Visualização da resposta à Pesquisa

O usuário que configurou a tarefa tíquete pode optar por permitir que os usuários visualizem a resposta pesquisa dentro do tíquete. Para visualizar a resposta pesquisa, clique no menu suspenso Resposta pesquisa do cliente .

Qdica: se você não vir essa seção, isso significa que esse característica foi desativado na tarefa tíquete.

Qdica: se o usuário que estiver visualizando o tíquete não tiver acesso de colaborador ao projeto pesquisa, a resposta pesquisa do cliente terá uma aparência diferente, pois determinados elementos não são suportados.

Comentários

Os comentários podem ser adicionados e visualizados na seção de comentários para fornecer esclarecimentos e informações adicionais sobre o tíquete. Para editar ou excluir comentários, clique nos três pontos à direita.

Visualização da atividade do cliente

Qdica: esse característica só estará disponível se você tiver acesso ao Diretório XM.

Se você tiver acesso ao Diretório XM e um tíquete for gerado para um contato específico do seu diretório, será possível visualizar as informações desse contato no próprio tíquete.

Para visualizar as informações de um contato, clique em View Customer Activity (Exibir atividade do cliente ) no tíquete.

Será exibida uma janela com as informações do contato. Na seção Profile (Perfil), você pode ver qualquer um dos atributos do contato. Isso inclui nome, sobrenome, endereço de e-mail, status de inscrição, ID de referência, número de telefone, idioma e quaisquer dados integrados adicionais incorporados.

A seção Timeline (Linha do tempo) contém todos os pontos de interação do seu contato. O ponto de contato relevante para o tíquete selecionado será listado primeiro, e todos os outros pontos de contato do contato aparecerão abaixo. Você pode clicar em qualquer evento para ver mais detalhes sobre essa interação específica.

Atenção: Se a pesquisa tiver um elemento fim da pesquisa com a configuração NÃO registrar nenhuma informações pessoais e remover associação painel ativada, as respostas serão anônimas e a atividade do cliente não estará disponível nos tickets.

E-mails de acompanhamento

Quando terminar de resolver um tíquete, talvez você queira entrar em acompanhamento com os colegas de equipe que o ajudaram no tíquete ou com a pessoa que você ajudou a resolver o tíquete. Escreva um e-mail clicando em Enviar e-mail.

Qdica: Os e-mails Acompanhamento só podem ser enviados para um destinatário de cada vez.

Todos os e-mails enviados por meio de um tíquete aparecerão na seção Histórico de e-mails do tíquete.

Qdica: dependendo das configurações de sua marca, você pode ter opções ligeiramente diferentes ao redigir um e-mail. Por exemplo, aqueles com e-mail bidirecional em tíquetes não poderão modificar o endereço de resposta para, pois um endereço personalizado é aplicado para vincular as informações do tíquete aos e-mails. O From Address é o padrão definido para a marca ou o endereço de e-mail da sua conta, caso não tenha sido definido um padrão personalizado. Observe que, se o From Address usar um domínio que não seja do Qualtrics, o domínio deverá ser configurado para uso no Qualtrics.
Qdica: Deseja definir o e-mail padrão para as informações contato dos respondentes ou para as informações fornecidas por eles no pesquisa? Consulte a página Endereço de e-mail de acompanhamento padrão.

Ao redigir seu e-mail de acompanhamento, você pode minimizar ou maximizar a janela Enviar e-mail para verificar as informações de um tíquete ou para pausar a redação do e-mail enquanto executa outra ação com seus tíquetes.

Qdica: se os dados de seu tíquete contiverem um campo chamado “E-mail”, o valor armazenado nesse campo será automaticamente adicionado ao campo “Para” ao enviar um e-mail de acompanhamento.

e-mail bidirecional em tickets

Atenção: Se você for um administrador Marca e quiser ter acesso aos tíquetes de 2 vias, entre contato Conta Services. Quando esse característica é ativado, ele é ativado para toda a marca!
Atenção: os e-mails bidirecionais não estão disponíveis para marcas FedRAMP.

Todas as respostas a e-mails enviados por tíquetes são listadas na seção Histórico de e-mails.

Qdica: todas as comunicações por e-mail de um tíquete serão encadeadas em um único tópico de e-mail. Observe que um novo tópico será criado se a linha de indivíduo for editada.

Sempre que alguém responder a um e-mail de tíquete, o proprietário do tíquete receberá uma notificação por e-mail. No entanto, eles não receberão a mensagem diretamente. É melhor continuar a comunicação por e-mail por meio do tíquete para preservar o anonimato do proprietário do tíquete e manter respostas arquivadas juntas no mesmo local.

Clique aqui para ver um exemplo de e-mails enviados por meio de tickets bidirecionais.

Aviso: Os e-mails de saída enviados a partir do tíquete exibirão o nome, o sobrenome e o endereço de e-mail do proprietário do tíquete, conforme listado na conta Qualtrics do usuário. Para preservar o anonimato desses e-mails, certifique-se de que o nome, o sobrenome e o endereço de e-mail usados na conta usuário Qualtrics não revelem informações de identificação pessoal.

O administrador Marca pode escolher se os tickets serão reabertos quando você receber um email, ajustando as configurações de status do email recebido. Isso facilitará o acompanhamento de seus entrevistados.

Se a sua organização não tiver a opção de e-mails bidirecionais em tíquetes ativada, você ainda poderá enviar e-mails de tíquetes, mas não verá as respostas a esse e-mail no tíquete. Além disso, você não terá acesso às configurações de status de entrada relacionadas a e-mails bidirecionais. (Você poderá editar os campos de e-mail para resposta, nome do remetente e e-mail do remetente)

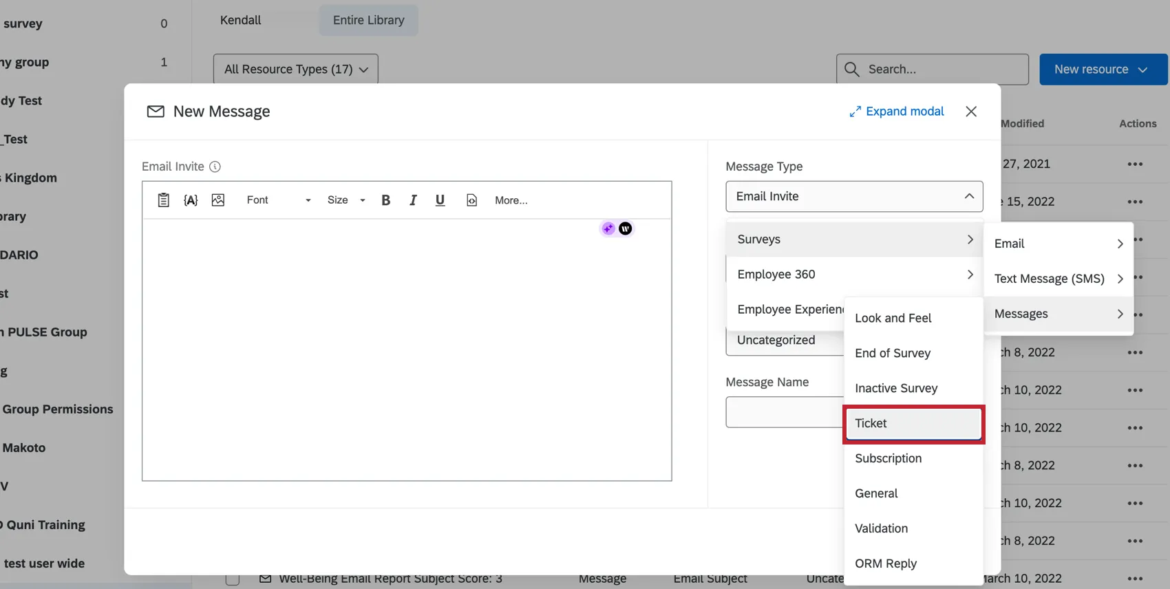
Criação de e-mails Tíquete reutilizáveis

Para criar um e-mail tíquete que possa ser usado várias vezes, siga as instruções de Como criar uma mensagem em uma Biblioteca. Altere o tipo de mensagem para Tíquete Messages.

Para carregar uma mensagem salva em sua biblioteca em um e-mail tíquete, navegue até o tíquete e clique em Enviar e-mail. Em seguida, selecione uma mensagem no menu suspenso Selecionar modelo de mensagem.

Qdica: a capacidade de usar mensagens biblioteca em e-mails tíquete também está disponível no aplicativo móvel XM. Essa opção pode ser encontrada em Modelo de e-mail quando você for enviar um e-mail.

Excluindo tíquetes

Se você for um administrador Marca, poderá excluir tíquetes clicando em Excluir no canto superior direito do tíquete aberto.

Subtíquete

Os subtíquetes são tíquetes que se vinculam a outro tíquete”pai”. Esse é um ótimo característica a ser usado se você descobrir que um dos problemas tíquete envolve, na verdade, várias tarefas diferentes, que podem exigir a resolução por equipes ou colegas diferentes.

Exemplo: Digamos que um cliente responda que ficou muito insatisfeito. Seus comentários indicam que a experiência com o suporte ao cliente foi negativa, mas que eles também têm um problema com o representante de vendas. Você pode criar um subtíquete para o representante de vendas e outro subtíquete para o representante de suporte, solicitando que cada um deles faça acompanhamento do cliente separadamente.

Criação de um subticket

Você pode criar um subtíquete clicando no menu suspenso Subtíquetes e clicando em Criar um subtíquete.

Nessa janela, é possível designar um nome para o tíquete, definir a prioridade, indicar o status, atribuir um proprietário, atribuir uma equipe e fornecer comentários adicionais.

Gerenciamento de subtíquetes

Se você for o proprietário do tíquete principal, poderá ver todos os subtíquetes criados para o principal.

Clique no link ID à esquerda do subticket para abri-lo. Nessa janela, você pode adicionar comentários, alterar a prioridade, alterar a atribuição e enviar e-mails de acompanhamento. Os administradores Marca também podem excluir o tíquete clicando no ícone da lixeira à direita do nome do tíquete.

Proprietário

O proprietário de um subtíquete pode visualizar o tíquete principal ao clicar no link tíquete principal dentro do subtíquete. Eles não podem editar esse tíquete, mas podem deixar comentários sobre ele.

Os proprietários de subtíquetes não podem visualizar outros subtíquetes do tíquete principal, a menos que também sejam os proprietários desses subtíquetes. Isso permite que você mantenha a privacidade entre diferentes equipes que trabalham em diferentes tarefas.

Qdica: um administrador Marca pode ver todos os tickets da marca, inclusive os subtickets que não pertencem a ele. Todos os usuários podem visualizar e editar todos os subtíquetes criados para um tíquete principal de sua propriedade.

Às vezes, ao acompanhar os tíquetes, você pode precisar navegar rapidamente de volta para o dashboard.

Na página do tíquete, você pode retornar a um dashboard do CX clicando no menu suspenso View Dashboard (Exibir painel) no canto superior direito e escolhendo o dashboard pelo nome.

Muitas das páginas neste site foram traduzidas do inglês original usando tradução automática. Embora na Qualtrics tenhamos feito nossa diligência prévia para obter as melhores traduções automáticas possíveis, a tradução automática nunca é perfeita. O texto original em inglês é considerado a versão oficial, e quaisquer discrepâncias entre o inglês original e as traduções automáticas não são juridicamente vinculativas.

Isto foi útil?

O feedback que você envia aqui é usado apenas para ajudar a melhorar essa página.

Isso é ótimo! Obrigado pelo seu feedback!

Obrigado pelo seu feedback!